10 Beste Datenbankmanagementsysteme Kurzliste
Here's my pick of the 10 best software from the 16 tools reviewed.
Ihr Team ist auf einen zuverlässigen und effizienten Datenzugriff angewiesen. Egal, ob Sie Anwendungen mit hohem Datenverkehr verwalten, Ihre Infrastruktur skalieren oder die Einhaltung von Sicherheitsstandards gewährleisten müssen – die richtige Datenbankmanagement-Software sorgt dafür, dass alles reibungslos läuft. Angesichts der Vielzahl an Optionen kann es jedoch zeitaufwändig sein, die passende Lösung zu finden.
Ich teste und bewerte Software unabhängig und konzentriere mich dabei auf das, was für CTOs wirklich zählt. In diesem Leitfaden habe ich die besten derzeit verfügbaren Datenbankmanagement-Lösungen untersucht. Sie finden hier Einblicke in Funktionen, Vor- und Nachteile, Preise sowie Informationen darüber, wie jedes Tool zu unterschiedlichen Anwendungsfällen passt.
Unabhängig davon, ob Sie Leistung optimieren, die Verwaltung vereinfachen oder komplexe Workloads unterstützen möchten – diese Liste hilft Ihnen, die richtige Wahl für Ihr Team zu treffen.
Table of Contents
Why Trust Our Software Reviews
We’ve been testing and reviewing software since 2023. As tech leaders ourselves, we know how critical and difficult it is to make the right decision when selecting software.
We invest in deep research to help our audience make better software purchasing decisions. We’ve tested more than 2,000 tools for different tech use cases and written over 1,000 comprehensive software reviews. Learn how we stay transparent & our software review methodology.
Beste Datenbankmanagementsysteme Zusammenfassung
| Tool | Best For | Trial Info | Price | ||
|---|---|---|---|---|---|
| 1 | Am besten für proaktives Leistungsmonitoring | 30-tägige kostenlose Testversion + kostenlose Demo + kostenloser Plan verfügbar | Ab $199/Jahr | Website | |
| 2 | Beste Diagnosefunktionen | 14-tägige kostenlose Testversion | Ab $1,275 (jährliche Abrechnung) | Website | |
| 3 | Am besten für KI-gestützte SQL-Entwicklung | Kostenlose Demo verfügbar | Ab $699.95 | Website | |
| 4 | Am besten geeignet zur Überwachung von Multi-Datenbank-Umgebungen | Kostenlose Demo + 30-tägige kostenlose Testversion verfügbar | Ab $9/Monat (jährlich abgerechnet) | Website | |
| 5 | Am besten geeignet für Abfrageerstellung mit visuellen Werkzeugen | 30-tägige kostenlose Testversion + kostenlose Demo verfügbar | Preise auf Anfrage | Website | |
| 6 | Am besten für MongoDB | Kostenlose Version verfügbar | Ab $19/Nutzer/Monat | Website | |
| 7 | Beste Multi-Cloud-Management-Funktionalität | Kostenlose Testphase + Demo verfügbar | Ab $2/Kredit | Website | |
| 8 | Am besten geeignet für Unternehmen in stark regulierten Branchen | Kostenlose Demo verfügbar | Preis auf Anfrage | Website | |
| 9 | Beste Funktionen für Datenvisualisierung | 30-tägige kostenlose Testversion | Ab $125/Nutzer/Monat (jährlich abgerechnet) | Website | |
| 10 | Beste Open-Source-Option | Kostenlos | Komplett kostenlos und Open-Source | Website |
-
Site24x7
Visit WebsiteThis is an aggregated rating for this tool including ratings from Crozdesk users and ratings from other sites.4.7 -
GitHub Actions
Visit WebsiteThis is an aggregated rating for this tool including ratings from Crozdesk users and ratings from other sites.4.8 -
Docker
Visit WebsiteThis is an aggregated rating for this tool including ratings from Crozdesk users and ratings from other sites.4.6
Bewertungen zu Datenbankmanagementsystemen
Nachfolgend finden Sie meine bevorzugten Datenbankmanagementsysteme, einschließlich der Gründe für meine Auswahl, Preisinformationen sowie einem späteren Abschnitt dazu, was ich bei der Erstellung meiner Liste bewertet habe:
Am besten für proaktives Leistungsmonitoring
ManageEngine Applications Manager ist ein IT-Infrastruktur- und Anwendungsüberwachungstool, das tiefe Einblicke in die Anwendungsleistung, den Serverzustand und Datenbankoperationen über lokale, Cloud- und hybride Umgebungen hinweg bietet.
Warum ich ManageEngine Applications Manager ausgewählt habe: Ich habe diese Plattform wegen ihres umfassenden End-to-End-Monitorings auf mehreren Ebenen des IT-Stacks ausgewählt. Sie hat sich bei meiner Bewertung durch ihre KI-gestützte Anomalieerkennung, echtes Benutzer- und synthetisches Transaktionsmonitoring sowie die Möglichkeit, Datenbanken, Cloud-Services, Server und Anwendungen zentral zu überwachen, hervorgetan. Diese Fähigkeiten sind besonders wertvoll für IT-Teams, die komplexe Umgebungen verwalten und eine proaktive Leistungsüberwachung benötigen.
Herausragende Funktionen und Integrationen des ManageEngine Applications Manager:
Funktionen umfassen Code-Level-Diagnose für Java-, .NET- und Node.js-Apps, anpassbare Dashboards, automatisierte Erkennung und Abhängigkeitszuordnung sowie eine umfassende Überwachung von Datenbanken wie Oracle, MySQL, SQL Server, MongoDB und PostgreSQL. Die Plattform unterstützt zudem echtes Benutzer-Monitoring (RUM), synthetische Tests und KI-gesteuertes Alarmmanagement für eine schnellere Fehlerbehebung.
Integrationen umfassen Datenbanken wie Oracle, MySQL, PostgreSQL, MongoDB, AWS Aurora und Azure SQL. Zusätzlich gibt es sofort einsatzbereite Integrationen mit Slack, ServiceNow und Site24x7.
Pros and Cons
Pros:
- Ermöglicht Konfiguration von Alarmeinstellungen auf verschiedenen Ebenen
- Integrierte Berichtswerkzeuge
- Überwacht Microservices wie Docker, Kubernetes
Cons:
- Veraltete, umständliche Benutzeroberfläche
- Ersteinrichtung und Konfiguration können komplex sein
New Product Updates from ManageEngine Applications Manager
ManageEngine Applications Manager Adds Veeam Monitoring
ManageEngine Applications Manager adds Veeam Enterprise Manager monitoring. This update enables tracking of backup infrastructure, job performance, and storage usage. For more information, visit ManageEngine’s official site.
SolarWinds Database Performance Analyzer (DPA) ist ein DBMS-Tool zur Überwachung und Optimierung in Cloud- und lokalen Umgebungen.
Warum ich SolarWinds Database Performance Analyzer ausgewählt habe: Die Datenbank-Optimierungsfunktionen von SolarWinds DPA machten es einfach, Probleme zu identifizieren und zu beheben, die die Systemleistung beeinträchtigten. Es konnte bestehende Engpässe sowie deren Ursachen und potenzielle Lösungen aufspüren. Außerdem wurden Anwendungen identifiziert, die Anzeichen von Leistungsverschlechterungen zeigten, sodass ich diese beheben konnte, bevor sie wesentliche Auswirkungen auf das Gesamtsystem hatten.
Hervorstechende Funktionen und Integrationen von SolarWinds Database Performance Analyzer:
Funktionen, die mir für das Management von Problemen mit DPA gefallen haben, sind das Anomalie-Erkennungstool, das Ihre Systeme überwacht und Sie bei ungewöhnlichen Aktivitäten warnt. Die Empfindlichkeitsstufen des Detektors können je nach wahrgenommenem Gefährdungsgrad erhöht oder verringert werden.
Ich konnte auch die Ressourcenbereitstellung an die Leistung knüpfen, was sicherstellte, dass ich das Optimum aus meiner aktuellen Hardware heraushole und unnötige Aufrüstungen vermeide.
Integrationen sind vorgefertigt für IBM Db2, PostgreSQL, MySQL, Oracle, Microsoft SQL Server, Amazon Aurora, SAP ASE, MariaDB und Azure SQL Database.
Pros and Cons
Pros:
- Anomalie-Detektor
- Leistungsstarke Diagnosetools
- Ordentliche Ressourcenverwaltungsfunktionen
Cons:
- Kostenintensives Lizenzierungsmodell
- Eingeschränkte kostenlose Testversion
dbForge Edge ist ein umfassendes Datenbankverwaltungswerkzeug, das entwickelt wurde, um mehrere Datenbanken mühelos zu verwalten und eine breite Palette an Funktionen und Möglichkeiten für eine effiziente Datenbankverwaltung bietet. Es zeichnet sich durch die Fähigkeit aus, Arbeitsabläufe zu optimieren, die Produktivität zu steigern und eine benutzerfreundliche Oberfläche für verschiedene Datenbankaufgaben bereitzustellen. Zudem verfügt es über einen KI-Assistenten, der bei der Erstellung, Erklärung und Optimierung von SQL-Abfragen hilft.
Warum ich dbForge Edge gewählt habe: dbForge Edge bietet eine umfassende Suite von Tools, die mehrere Datenbanksysteme abdecken, darunter MySQL, SQL Server, PostgreSQL und Oracle. Beim Vergleich verschiedener Datenbankmanagement-Lösungen fällt dbForge Edge durch seinen All-in-One-IDE-Ansatz auf, der die Verwaltung unterschiedlicher Datenbanken über eine einheitliche Benutzeroberfläche vereinfacht. Das macht es zu einer idealen Wahl für Unternehmen, die verschiedene Datenbankumgebungen effizient verwalten müssen.
Herausragende Funktionen und Integrationen von dbForge Edge:
Funktionen umfassen einen visuellen Tabellendesigner zum Bearbeiten von Tabellendaten und -strukturen, integrierte Programmierunterstützung für schnelleres SQL-Coding mit kontextbezogenen Vorschlägen sowie Schema- und Datenvergleich zur Synchronisierung von Datenbanken in unterschiedlichen Umgebungen. Zudem gibt es Werkzeuge zur Testdatengenerierung, zum visuellen Erstellen von Abfragen und zur Echtzeit-Leistungsüberwachung, wodurch es eine vielseitige Lösung für die Verwaltung von SQL Server-, MySQL-, Oracle- und PostgreSQL-Datenbanken ist.
Integrationen umfassen SQL Server, MySQL, Oracle, PostgreSQL, Galera Cluster, Percona, Greenplum DB, Fujitsu Enterprise Postgres und verschiedene Cloud-Plattformen wie SQL Azure, Amazon RDS und Google Cloud.
Pros and Cons
Pros:
- Erweiterter Datenvergleich und -synchronisierung
- Integrierte Versionskontrolle
- Leistungsstarke Diagrammwerkzeuge für komplexe Umgebungen
Cons:
- Hohe Lernkurve bei erweiterten Funktionen
- Eingeschränkte Cloud-Integration
Site24x7
Am besten geeignet zur Überwachung von Multi-Datenbank-Umgebungen
Site24x7 ist eine cloudbasierte Überwachungsplattform, die IT-Teams dabei unterstützt, die Leistung und Verfügbarkeit ihrer Infrastruktur zu überwachen. Sie bietet Werkzeuge zur Überwachung von Servern, Netzwerken, Anwendungen und Datenbanken und liefert Einblicke in den Systemzustand und die Performance.
Warum ich Site24x7 gewählt habe: Ich habe Site24x7 gewählt, weil es die Überwachung einer Vielzahl von Datenbanken unterstützt, darunter SQL-, NoSQL- und cloudbasierte Systeme wie Microsoft SQL Server, MySQL, MongoDB und Amazon RDS. Ihr Team erhält detaillierte Einblicke in die Datenbankleistung durch Kennzahlen wie Abfrageausführungszeiten, Durchsatz und Fehlerraten. Diese Einblicke helfen Ihnen, langsame Abfragen zu identifizieren und die Performance im Blick zu behalten.
Site24x7 Besonderheiten und Integrationen:
Funktionen umfassen die Möglichkeit, den Zustand und die Verfügbarkeit von Datenbanken anhand automatisch erkannter Kennzahlen zu überwachen, wodurch ein umfassender Überblick über den Systemstatus gegeben ist. Site24x7 ermöglicht außerdem die Überwachung hybrider Umgebungen und sorgt so für Transparenz über sowohl lokale als auch cloudbasierte Datenbanken. Zusätzlich gibt es Werkzeuge zur Analyse und Fehlerbehebung von Abfrageattributen.
Integrationen umfassen AWS, Microsoft Azure, Google Cloud Platform, VMware, Amazon EventBridge, Zoho Analytics, Moogsoft, Jira, ConnectWise, PagerDuty, Microsoft Teams und Slack.
Pros and Cons
Pros:
- Umfassende Überwachung für verschiedene Systeme
- Anpassbare Dashboards und Berichte
- Bietet Echtzeit-Benachrichtigungen über verschiedene Kanäle
Cons:
- Zu viele Benachrichtigungen können für Nutzer überwältigend sein
- Keine Datenbankverwaltungsfunktionen über die Überwachung hinaus
New Product Updates from Site24x7
Site24x7 Enhances Network Monitoring With Device and Visibility Updates
Site24x7 introduces proactive hardware health monitoring, expanded device support, centralized network controls, and enhanced SD-WAN visualization to improve network monitoring and management. For more information, visit Site24x7’s official site.
Am besten geeignet für Abfrageerstellung mit visuellen Werkzeugen
dbForge Studio for MySQL ist ein umfassendes GUI-Tool, das die Entwicklung, Verwaltung und Administration von MySQL- und MariaDB-Datenbanken erleichtert.
Warum ich dbForge Studio for MySQL ausgewählt habe: Die fortschrittliche Code-Vervollständigung und Syntax-Hervorhebung der Plattform erleichtern das Schreiben von SQL-Code, während der visuelle Abfrage-Editor es selbst Anfängern ermöglicht, komplexe Abfragen ohne tiefgehende SQL-Kenntnisse zu erstellen. Darüber hinaus bietet die Software Werkzeuge zur Schema- und Datensynchronisation, die eine Konsistenz über verschiedene Datenbanken hinweg sicherstellen.
dbForge Studio for MySQL Herausragende Funktionen und Integrationen:
Funktionen beinhaltet das Datenvergleichswerkzeug, mit dem sich Datenbankinhalte schnell vergleichen und synchronisieren lassen, um die Konsistenz in unterschiedlichen Umgebungen zu gewährleisten. Die Backup- und Wiederherstellungsfunktion sorgt dafür, dass Daten sicher gesichert und unkompliziert wiederhergestellt werden können, während die Integration mit Versionskontrollsystemen es ermöglicht, Änderungen nachzuverfolgen und auf frühere Versionen von Datenbankschemata und Daten zurückzusetzen.
Integrationen umfassen Git, SVN, Mercurial, SourceGear Vault, Microsoft Azure, Google Cloud Platform, Amazon RDS, MariaDB und Oracle Cloud.
Pros and Cons
Pros:
- Werkzeuge zum Vergleichen und Synchronisieren von Daten
- Integrierte Tools zur Optimierung und Überwachung der Datenbankleistung
- Ermöglicht sichere Verbindungen über SSH
Cons:
- Oberfläche wirkt etwas überladen
- Kann für Anfänger komplex sein
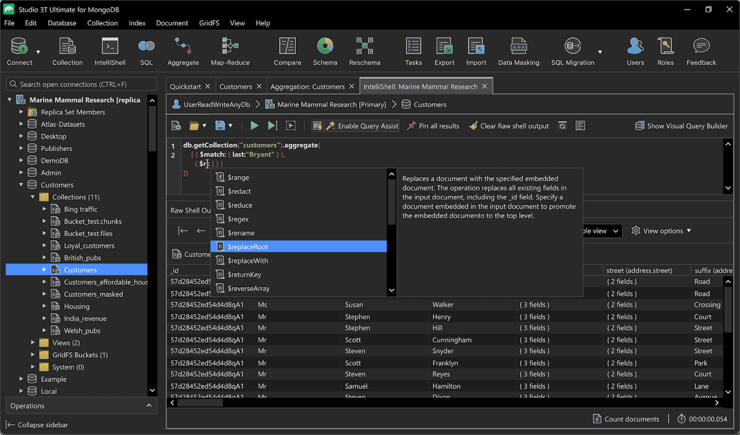
Studio 3T ist eine Sammlung von Tools für die Arbeit mit MongoDB, die eine IDE, eine grafische Benutzeroberfläche (GUI) und einen Client sowohl auf als auch außerhalb von Atlas bereitstellt.
Warum ich Studio 3T ausgewählt habe: Mir hat besonders der Visuelle Abfrage-Generator in Studio 3T gefallen, mit dem ich MongoDB-Abfragen per Drag-and-Drop zusammenstellen konnte – mit Baum- und Tabellenansicht. Dadurch musste ich den Code nicht selbst schreiben, konnte schneller arbeiten, und ich denke, dies ist auch ein zentrales Feature für alle, die noch neu bei MongoDB sind.
Herausragende Funktionen und Integrationen von Studio 3T:
Funktionen, die das Arbeiten mit MongoDB in Studio 3T besonders einfach gemacht haben, sind unter anderem IntelliShell, das MongoDB-spezifische Code-Editor-Funktionen wie Vervollständigungen und Fehlerhervorhebung bietet. Außerdem konnte ich SQL-Datenbanken und Tabellen aus verschiedenen Quellen – darunter MySQL, Oracle, IBM Db2 und Microsoft SQL Server – in eine MongoDB-Sammlung importieren, und zwar inklusive Beziehungsabbildung.
Integrationen sind vorkonfiguriert für Microsoft SQL Server, Oracle, IBM Db2 und Oracle.
Pros and Cons
Pros:
- Umfassende Verwaltung und Bearbeitung von MongoDB
- SQL zu MongoDB und umgekehrt
- Visueller Abfrage- und Aggregations-Builder
Cons:
- Teurer als ähnliche Alternativen
- Kostenlose Version vergleichsweise eingeschränkt
Snowflake ist eine cloudbasierte Datenplattform, die auf einer proprietären SQL-Abfrage-Engine für Datenspeicherung, Analysen und Verarbeitung basiert.
Warum ich Snowflake gewählt habe: Snowflake ermöglichte es mir, jeden beliebigen Public-Cloud-Anbieter ohne großen Aufwand eigenständig zu verwalten. Abgesehen von optionalen Konnektoren, Treibern und Befehlszeilentools war alles, was ich benötigte, verfügbar und voll funktionsfähig auf allen getesteten Public Clouds (Azure, Google Cloud und AWS).
Herausragende Funktionen und Integrationen von Snowflake:
Funktionen , die mir beim Multi-Cloud-Management mit Snowflake gefallen haben, sind die Möglichkeit, Daten mit integrierten Zugriffskontrollen auf Google Cloud, Azure und AWS zu isolieren, wann immer ich Daten laden oder entladen wollte, sodass Unterbrechungen auf ein Minimum beschränkt blieben.
Ich konnte außerdem Authentifizierung auf verschiedene Arten verwalten, unter anderem über Snowflake OAuth, Multi-Faktor-Authentifizierung (MFA) und Föderation. Dadurch benötigte ich keine separaten Anmeldedaten für jede Umgebung, in der ich arbeitete.
Integrationen sind vorgefertigt für Hex, IBM DataStage, SAP, Datadog, Databricks, Agile Data Engine, Hashicorp Vault, Keboola, Informatica und Kafka.
Pros and Cons
Pros:
- Umfangreiche Multi-Cloud-Management-Funktionen
- Großzügige Authentifizierungsoptionen
- Wirklich eigenständig verwaltetes System
Cons:
- Kann teuer werden
- UI ist nicht besonders benutzerfreundlich
OneTrust
Am besten geeignet für Unternehmen in stark regulierten Branchen
OneTrust ist eine Plattform für Risikomanagementlösungen, die Automatisierungsdienste für Bereiche wie Datenschutz, Datenentdeckung und Ethik bereitstellt.
Warum ich OneTrust ausgewählt habe: OneTrust bietet spezielle Compliance-Management-Tools für verschiedene regulatorische Standards aus aller Welt. Während meiner Bewertung habe ich die Management-Tools für HIPAA, DSGVO, SOC 2, SOX und PCI DSS getestet und war zufrieden. Für Unternehmen in stark regulierten Branchen wie dem Finanz- und Gesundheitswesen macht dieses Feature die Einhaltung von Vorschriften einfach und hilft, Bußgelder bei Audits zu vermeiden.
Hervorstechende Funktionen und Integrationen von OneTrust:
Funktionen, die die regulatorische Compliance mit der OneTrust Plattform aus meiner Sicht erleichtern, sind unter anderem die Privacy and Data Management Cloud. Sie bietet integrierte Werkzeuge zur Datenentdeckung und -verwaltung, zum Einwilligungs- und Präferenzmanagement sowie zum Datenschutzmanagement, damit Sie ein sichereres und vertrauenswürdigeres Nutzererlebnis schaffen können.
Ich habe auch die ESG- und Sustainability Cloud getestet, wo Sie die Kennzahlen, die üblicherweise in Transparenz- und Nachhaltigkeitsberichte einfließen, an einem Ort verfolgen können. Von hier aus können Sie außerdem Berichte generieren und analytische Funktionen mit vollständigen Automatisierungsmöglichkeiten durchführen.
Integrationen sind vorgefertigt für Kafka, Amazon S3, Apache Cassandra, Box, Mailchimp, HubSpot, ServiceNow, Snowflake, Jira und Bitbucket.
Pros and Cons
Pros:
- Umfangreiche Compliance-Management-Funktionen
- Starke Datenschutz- und Datensicherheitsfunktionen
- Große Integrationsbibliothek
Cons:
- Umfangreiche Ersteinrichtung
- Relativ steile Lernkurve
Spotfire ist eine skalierbare und vollständig kontrollierte BI- und Datenanalyseplattform von TIBCO, einem Unternehmen, das Lösungen für Cloud-Integration sowie Datenmanagement, Virtualisierung und Analytik anbietet.
Warum ich TIBCO Spotfire ausgewählt habe: Mir hat die Analyse mit Spotfire gefallen, weil es die hyperkonvergente Analytik von TIBCO nutzt, um detailliertere Visualisierungen sowohl für präskriptive als auch prädiktive Analysen bereitzustellen. Die Visualisierungen waren sowohl mit Echtzeit- als auch mit historischen Daten vollständig responsiv, sodass ich daraus mehr Erkenntnisse ziehen konnte.
Herausragende Funktionen und Integrationen von TIBCO Spotfire:
Funktionen, die ich für Datenvisualisierung und Analytik bei Spotfire empfehle, beinhalten die Möglichkeit, eigene Apps mit dem Spotfire Mods Tool zu erstellen – inklusive API, Workflow-Management und Visualisierungsbibliothek.
Die Plattform bietet zudem umfassende Geoanalyse-Funktionen, mit denen Sie mehrschichtige Karten mit kontextualisierten Standortdaten analysieren können. Spotfire hat in meinem Testdatensatz tatsächlich GPS-Daten erkannt und diese präzise auf einer interaktiven Karte dargestellt.
Integrationen sind vorgefertigt für Docker, Google Cloud, Azure, AWS, Maven, Spring Cloud Config, SAP, OpenShift, Cloud Foundry und Salesforce.
Pros and Cons
Pros:
- Ermöglicht die Erstellung eigener Apps
- Interaktive Datenvisualisierung für Analytik
- Standortbasierte Analytik
Cons:
- Kleinere Datenvisualisierungsbibliothek im Vergleich zu dedizierten Analyse-Tools
- Lückenhafte Dokumentation
Apache Cassandra ist ein Open-Source-Tool zur Verwaltung verteilter NoSQL-Datenbanken von der Apache Software Foundation.
Warum ich Apache Cassandra ausgewählt habe: Als Open-Source-Option ist Cassandra hochgradig konfigurierbar und daher ideal für Teams, die ihre eigenen Lösungen aufbauen möchten. Ich habe es in einer NoSQL-Datenbank getestet, die ich vor Ort gehostet habe, und es schnitt in dieser Umgebung besser ab als die meisten anderen Optionen, die ich dort ausprobiert habe.
Herausragende Funktionen und Integrationen von Apache Cassandra:
Funktionen , die mir bei Cassandra gefallen haben, sind unter anderem die Skalierbarkeit und Verfügbarkeit; die Entwickler haben die Software auf Clustern mit bis zu 1.000 Knoten getestet. Der Datendurchsatz für Lese- und Schreibzugriffe erhöhte sich auch, als ich weitere Maschinen hinzufügte – ganz ohne Ausfallzeit.
Außerdem bot es mir die Wahl zwischen synchroner und asynchroner Replikation, sodass ich festlegen konnte, wie ich Kopien meiner Daten je nach Größe der Datenbank und verfügbarer Ressourcen in meinen lokalen Umgebungen erstellen wollte.
Integrationen sind bereits vorbereitet für Ansible, Kubernetes, Docker, Zeppelin, Kafka, Dovecot, Amazon CloudSpaces, Drill, DataStax Desktop und AxonOps.
Pros and Cons
Pros:
- Schnelle Performance
- Open-Source
- Hochgradig konfigurierbar
Cons:
- Benötigt umfassende Kenntnisse im Datenbankmanagement
- Erfordert umfangreiche Konfiguration nach der Installation
Weitere erwähnenswerte Datenbankmanagementsysteme
Nachfolgend einige DBMS-Tools, die ich bewertet und dennoch für gut befunden habe, auch wenn sie es nicht auf die Hauptliste geschafft haben:
- ClickHouse
E Online Analytical Processing-Funktionen
- DataGrip
E SQL-IDE
- AWS Neptune
E Verfügbarkeit
- IBM Db2
E Sicherheitsfunktionen
- Redis
E Caching-Funktionalität
- Syniti
E Funktionen für Datenreplikation
Ähnliche Software-Bewertungen
Falls Sie hier noch nicht fündig geworden sind, finden Sie hier alternative Tools, die wir getestet und bewertet haben.
- Netzwerküberwachungssoftware
- Serverüberwachungssoftware
- SD-Wan-Lösungen
- Infrastruktur-Überwachungstools
- Packet Sniffer
- Anwendungsüberwachungstools
Auswahlkriterien für Datenbankmanagement-Software
Bei der Auswahl der besten Datenbankmanagement-Software für diese Liste habe ich übliche Käuferbedürfnisse und Probleme wie Skalierbarkeit für wachsende Datenmengen sowie die einfache Integration in bestehende Infrastruktur in Betracht gezogen. Außerdem habe ich das folgende Bewertungsschema verwendet, um meine Einschätzungen strukturiert und fair zu gestalten:
Kernfunktionen (25% der Gesamtwertung)
Damit eine Lösung in diese Liste aufgenommen werden konnte, musste sie diese häufigen Anwendungsfälle abdecken:
- Speicherung und Abruf von strukturierten Daten
- Unterstützung von SQL-Abfragen und Indizierung
- Bereitstellung von Backup- und Wiederherstellungsoptionen
- Angebot von Zugriffskontrollen und Sicherheitseinstellungen
- Skalierbarkeit für mehrere Nutzer und Arbeitslasten
Weitere herausragende Funktionen (25% der Gesamtwertung)
Um die Auswahl zusätzlich einzugrenzen, habe ich auch auf besondere Merkmale geachtet, z. B.:
- Unterstützung für Multi-Cloud- und hybride Umgebungen
- Fortschrittliche, KI-gestützte Abfrageoptimierung
- Automatisiertes Schema-Management und Migrationswerkzeuge
- Integrierte Analyse- und Berichtsfunktionen
- Native Integrationen mit Drittanbieteranwendungen
Benutzerfreundlichkeit (10% der Gesamtwertung)
Um mir einen Eindruck von der Nutzerfreundlichkeit der einzelnen Systeme zu verschaffen, habe ich Folgendes berücksichtigt:
- Intuitive Benutzeroberfläche und übersichtliches Dashboard-Layout
- Unkomplizierte Einrichtung und Konfiguration der Datenbank
- Verfügbarkeit von Low-Code- oder No-Code-Management-Optionen
- Klarheit der Dokumentation und Hilfestellungen innerhalb der Anwendung
- Mobiler oder webbasierter Zugriff für Administratoren
Onboarding (10% der Gesamtbewertung)
Um das Onboarding-Erlebnis jeder Plattform zu bewerten, habe ich folgende Aspekte betrachtet:
- Verfügbarkeit von geführten Einrichtungsassistenten und Tutorials
- Zugriff auf vorgefertigte Datenbankvorlagen
- Qualität und Umfang von Schulungsvideos und Webinaren
- Interaktive Produkttouren und Dokumentation
- Unterstützung für nahtlose Datenmigration aus bestehenden Systemen
Kundensupport (10% der Gesamtbewertung)
Um die Supportleistungen der jeweiligen Softwareanbieter einzuschätzen, habe ich folgende Kriterien berücksichtigt:
- Verfügbarkeit von 24/7 Live-Support oder Chat-Unterstützung
- Reaktionsgeschwindigkeit der E-Mail- und Ticketsysteme
- Zugriff auf eine Wissensdatenbank und Fehlerbehebungsanleitungen
- Community-Foren und Diskussionsgruppen für Nutzer
- Dedizierte Account Manager für Unternehmenskunden
Preis-Leistungs-Verhältnis (10% der Gesamtbewertung)
Um das Preis-Leistungs-Verhältnis jeder Plattform einzuschätzen, habe ich folgende Punkte beachtet:
- Preistransparenz und Verfügbarkeit kostenloser Testversionen
- Flexibilität der Preismodelle je nach Nutzungsbedarf
- Kosteneffizienz im Vergleich zu Wettbewerbern mit ähnlichem Funktionsumfang
- Enthaltene Kernfunktionen ohne teure Zusatzpakete
- Lizenzmodelle, die sowohl für kleine Unternehmen als auch für große Firmen geeignet sind
Kundenbewertungen (10% der Gesamtbewertung)
Um einen Eindruck von der allgemeinen Kundenzufriedenheit zu gewinnen, habe ich bei der Lektüre von Nutzerbewertungen Folgendes berücksichtigt:
- Qualität des Kundensupports basierend auf echten Nutzererfahrungen
- Konsistenz positiver Rückmeldungen auf verschiedenen Plattformen
- Häufig genannte Schmerzpunkte der Anwender
- Zuverlässigkeit und Stabilität der Software im Langzeitbetrieb
- Benutzerfreundlichkeit für technisch versierte und nicht-technische Anwender
So wählen Sie eine Datenbankverwaltungssoftware aus
Man verliert leicht den Überblick bei langen Funktionslisten und komplizierten Preismodellen. Damit Sie bei Ihrem individuellen Auswahlprozess den Fokus behalten, finden Sie hier eine Checkliste wichtiger Faktoren:
| Faktor | Worauf zu achten ist |
| Skalierbarkeit | Bewältigt die Software Ihre aktuellen und zukünftigen Datenanforderungen? Achten Sie auf Optionen, die große Datenmengen, hohe Transaktionsvolumen und verteilte Architekturen unterstützen. |
| Integrationen | Lässt sich die Lösung in Ihre bestehende Systemlandschaft integrieren? Stellen Sie Kompatibilität mit wichtigen Anwendungen wie BI-Tools, Cloud-Speicher und Datenbank-Design-Tools sicher. |
| Anpassbarkeit | Können Sie die Software auf die Bedürfnisse Ihres Teams zuschneiden? Suchen Sie nach flexiblen Datenstrukturen, Benutzerrollen und Möglichkeiten zur Workflow-Automatisierung. |
| Benutzerfreundlichkeit | Wie intuitiv ist die Oberfläche? Ihr Team sollte Datenbanken effizient verwalten und steuern können, ohne eine steile Lernkurve zu bewältigen. |
| Budget | Passt die Preisgestaltung zum Budget Ihres Unternehmens? Achten Sie auf transparente Preismodelle, kostenlose Testphasen und versteckte Kosten für Speicher, Nutzer oder erweiterte Funktionen. |
| Sicherheitsmaßnahmen | Gibt es wirksame Sicherheitsvorkehrungen? Achten Sie auf Verschlüsselung, Zugriffsrechte, Zertifizierungen und Prüfprotokolle zum Schutz sensibler Daten. |
Trends bei Datenbankverwaltungssoftware
In meinen Recherchen habe ich zahlreiche Produktankündigungen, Pressemitteilungen und Release-Notes verschiedener Anbieter von Datenbankverwaltungssystemen gesichtet. Hier sind einige der aufkommenden Trends, die ich im Blick behalte:
- KI-gesteuerte Abfrageoptimierung: Immer mehr Datenbanken nutzen Künstliche Intelligenz, um die Abfrageleistung automatisch zu verbessern und die Latenzzeiten zu reduzieren. Anbieter wie Oracle und Google Cloud integrieren maschinelles Lernen, um Abfragemuster vorherzusagen und Indizierungen ohne manuelles Eingreifen zu optimieren.
- Serverless-Datenbanken: Verwaltete, nutzungsbasierte NoSQL-Datenbanken gewinnen an Popularität und machen das Bereitstellen und die Wartung überflüssig. AWS Aurora Serverless und Google Firestore ermöglichen es Teams, Speicher und Rechenleistung dynamisch entsprechend dem Arbeitsaufkommen zu skalieren.
- Multi-Model-Datenbanken: Unternehmen wünschen sich Flexibilität bei der Handhabung von strukturierten, semi-strukturierten und unstrukturierten Daten in einem System. Anbieter wie ArangoDB und Couchbase kombinieren SQL-, Graph-, Key-Value- und Dokumentenspeicherung, um vielfältige Anwendungsfälle zu unterstützen.
- Zero-Trust-Sicherheitsmodelle: Herkömmliche, perimetrisch basierte Sicherheit wird zunehmend überholt, und Datenbankanbieter bewegen sich hin zu strengeren, identitätsbasierten Zugriffskontrollen. Funktionen wie Just-in-Time-Authentifizierung, attributbasierte Zugriffskontrolle und granulare Datenmaskierung werden zum Standard.
- Edge Computing und verteilte Datenbanken: Da immer mehr Unternehmen Daten näher am Nutzer verarbeiten, steigt die Nachfrage nach Datenbanken, die verteilte und Edge-Implementierungen unterstützen. CockroachDB und FaunaDB gehen mit Architekturen voran, die für hohe Verfügbarkeit über mehrere Regionen hinweg konzipiert sind.
Was ist Datenbank-Management-Software?
Datenbank-Management-Software ist ein Werkzeug, das Unternehmen hilft, ihre Daten effizient zu speichern, zu organisieren, abzurufen und zu sichern. IT-Teams, Datenbankadministratoren und Entwickler nutzen diese Tools zusammen mit speziellen Database-DevOps-Tools, um große Datenmengen zu verwalten, Datenkonsistenz zu gewährleisten und Geschäftsprozesse zu unterstützen. Funktionen wie Abfrageoptimierung, automatisierte Backups und Zugriffskontrollen unterstützen Leistung, Sicherheit und Zuverlässigkeit. Diese Werkzeuge erleichtern den Umgang mit wachsenden Datenanforderungen, reduzieren manuelle Arbeit und minimieren Fehler.
Funktionen von Datenbank-Management-Software
Beim Auswählen einer Datenbank-Management-Software sollten Sie auf die folgenden Schlüsselfunktionen achten:
- Abfrageoptimierung: Verbessert die Effizienz von Datenbankabfragen, um Reaktionszeiten zu verkürzen und die Serverbelastung zu reduzieren.
- Automatisierte Backups: Stellt sicher, dass Daten regelmäßig gesichert werden und im Fall von versehentlichem Löschen oder Systemausfällen wiederherstellbar sind.
- Zugriffssteuerung: Verwalten von Benutzerberechtigungen zum Schutz sensibler Daten und zur Vermeidung unbefugten Zugriffs.
- Multi-Model-Support: Ermöglicht der Datenbank, verschiedene Datentypen wie relationale, dokumentenbasierte und graphbasierte Formate zu speichern und zu verarbeiten.
- Replikation und Failover: Dupliziert Daten an mehreren Standorten, um die Verfügbarkeit zu erhöhen und Ausfallzeiten zu verhindern.
- Datenindexierung: Organisiert Daten so, dass sie für Abfragen schneller und effizienter abrufbar sind.
- Skalierbarkeitsoptionen: Erlaubt es Datenbanken, mit steigenden Datenmengen und Benutzeranforderungen zu wachsen, ohne dass die Leistung leidet.
- Logging und Auditing: Verfolgt die Datenbankaktivitäten für Sicherheits-, Compliance- und Fehlersuchzwecke.
- Verschlüsselung: Schützt Daten im Ruhezustand und bei der Übertragung, um unbefugten Zugriff und Datenlecks zu verhindern.
- Integrationsmöglichkeiten: Verbindet sich mit anderen Geschäftsanwendungen, Cloud-Plattformen und Analyse-Tools für einen einheitlichen Arbeitsablauf.
Vorteile von Datenbank-Management-Software
Die Implementierung von Datenbank-Management-Software bietet Ihrem Team und Ihrem Unternehmen mehrere Vorteile. Hier sind einige davon:
- Bessere Datenorganisation: Hilft, Daten strukturiert und effizient zu speichern, sodass Informationen leichter gefunden und verwaltet werden können.
- Schnellere Abfrageperformance: Optimiert Such- und Abrufprozesse und reduziert Wartezeiten bei datenintensiven Anwendungen.
- Stärkere Sicherheitskontrollen: Bietet Zugangsbeschränkungen, Verschlüsselung und Prüflogs zum Schutz sensibler Informationen.
- Vereinfachte Skalierbarkeit: Passt sich wachsenden Datenmengen und Benutzeranforderungen ohne große Unterbrechungen an.
- Verbesserte Zuverlässigkeit: Minimiert das Risiko von Datenverlust durch automatisierte Backups, Failover-Optionen und Redundanzfunktionen.
- Vereinfachtes Teilen von Daten: Ermöglicht Teams den Zugriff auf und die Zusammenarbeit mit Daten über verschiedene Standorte und Abteilungen hinweg.
- Weniger Wartungsaufwand: Automatisiert Routineaufgaben wie Indexierung, Backup-Planung und Leistungsoptimierung.
Kosten und Preisgestaltung von Datenbank-Management-Software
Die Auswahl von Datenbankverwaltungssoftware erfordert ein Verständnis der verschiedenen verfügbaren Preismodelle und Tarifpläne. Die Kosten variieren je nach Funktionen, Teamgröße, Zusatzoptionen und mehr. Die folgende Tabelle fasst gängige Tarife, ihre durchschnittlichen Preise und typische Funktionen von Datenbankverwaltungssoftware-Lösungen zusammen:
Tarifvergleichstabelle für Datenbankverwaltungssoftware
| Tarifart | Durchschnittlicher Preis | Typische Funktionen |
| Kostenloser Tarif | $0 | Grundlegende Datenspeicherung, begrenzte Abfragen, Einzelbenutzerzugriff und Community-Support. |
| Persönlicher Tarif | $10-$30/Benutzer/Monat | Erweiterter Speicherplatz, schnellere Abfrageverarbeitung, Zugriff über mehrere Geräte und grundlegende Sicherheitskontrollen. |
| Business-Tarif | $40-$100/Benutzer/Monat | Erweiterte Sicherheitsfunktionen, rollenbasierte Zugriffskontrolle, automatisierte Backups und API-Integrationen. |
| Enterprise-Tarif | Individuelle Preisgestaltung | Individuelle Skalierbarkeit, dedizierter Support, Compliance-Zertifizierungen und KI-gestützte Performance-Optimierung. |
Häufig gestellte Fragen zur Datenbankverwaltungssoftware
Hier finden Sie Antworten auf häufige Fragen zur Datenbankverwaltungssoftware:
Wie wähle ich die richtige Datenbankverwaltungssoftware für mein Unternehmen aus?
Die Auswahl der passenden Datenbankverwaltungssoftware hängt von Ihren individuellen Anforderungen ab. Berücksichtigen Sie Faktoren wie die Art der zu verarbeitenden Daten, Skalierbarkeitsanforderungen, Budgetbeschränkungen und Integrationsmöglichkeiten mit Ihren bestehenden Systemen, wenn Sie Database-as-a-Service-Anbieter evaluieren. Es ist wichtig, die Funktionen jeder Option zu überprüfen und eine Software auszuwählen, die zu Ihrer Unternehmensstrategie passt.
Was sind die Unterschiede zwischen SQL- und NoSQL-Datenbanken?
SQL-Datenbanken sind relational und verwenden die Structured Query Language zur Definition und Verwaltung von Daten. Sie eignen sich ideal für strukturierte Daten mit vordefinierten Schemata. NoSQL-Datenbanken sind nicht relational, unterstützen verschiedene Datenmodelle wie Dokument, Schlüssel-Wert, Graph oder Wide-Column und sind geeignet für unstrukturierte oder semi-strukturierte Daten, bieten dabei Flexibilität und Skalierbarkeit.
Kann ich meine bestehenden Daten auf ein neues Datenbankverwaltungssystem migrieren?
Ja, die Migration von Daten auf ein neues Datenbankverwaltungssystem ist möglich, erfordert jedoch eine sorgfältige Planung. Sie müssen bestehende Datenstrukturen auf das neue System abbilden, die Datenintegrität während der Übertragung sicherstellen und gegebenenfalls Datenformate transformieren. Es wird empfohlen, Ihre Daten zu sichern und den Migrationsprozess mit speziellen Testtools gründlich zu testen, bevor die vollständige Einführung erfolgt.
Wie sorgt Datenbankverwaltungssoftware für Datensicherheit?
Datenbankverwaltungssoftware setzt verschiedene Sicherheitsmaßnahmen zum Schutz von Daten ein, darunter Benutzerauthentifizierung, Zugriffskontrollen, Verschlüsselung und regelmäßige Audits. Die Implementierung dieser Funktionen verhindert unbefugten Zugriff und unterstützt die Einhaltung von Datenschutzbestimmungen. Für umfassenden Schutz empfiehlt es sich, spezialisierte Sicherheitssoftware für Datenbanken zu prüfen, die fortschrittliche Bedrohungserkennung und Überwachung bieten.
Welche Aufgaben hat ein Datenbankadministrator beim Management der Datenbanksoftware?
Ein Datenbankadministrator (DBA) ist für die Installation, Konfiguration und Wartung des Datenbankverwaltungssystems verantwortlich. Zu seinen Aufgaben zählen die Sicherstellung der Datenintegrität, die Umsetzung von Sicherheitsmaßnahmen, die Durchführung von Backups, die Performance-Optimierung und die Behebung auftretender Probleme.
Wie unterscheiden sich cloudbasierte Datenbankverwaltungssysteme von On-Premises-Lösungen?
Cloudbasierte Datenbankverwaltungssysteme bieten Vorteile wie Skalierbarkeit, geringere Hardwarekosten und den Zugriff von überall aus über eine Internetverbindung. Desktop-Datenbanksoftware ermöglicht eine stärkere Kontrolle über die eigenen Daten und kann für besonders sensible Informationen mit hohen Compliance-Anforderungen bevorzugt werden. Die Wahl hängt von den individuellen Anforderungen und Ressourcen Ihrer Organisation ab.
Wie geht es weiter?
Wenn Sie gerade auf der Suche nach einer passenden Datenbankverwaltungssoftware sind, nehmen Sie Kontakt zu einem SoftwareSelect-Berater auf und erhalten Sie kostenlos Empfehlungen.
Sie füllen ein Formular aus und führen ein kurzes Gespräch, in dem Ihre spezifischen Anforderungen besprochen werden. Anschließend erhalten Sie eine Auswahlliste mit für Sie passenden Softwarelösungen. Die Berater begleiten Sie darüber hinaus durch den gesamten Kaufprozess, einschließlich Preisverhandlungen.
