10 Bestes DevOps-Test-Tool-Shortlist
Da es so viele verschiedene DevOps-Testing-Tools gibt, ist es schwierig, das richtige für sich zu finden. Sie wissen, dass Sie kontinuierliches Testen durch Automatisierung der Testentwicklung, -ausführung und -analyse ermöglichen möchten, aber Sie müssen noch herausfinden, welches Tool am besten geeignet ist.
In diesem Beitrag mache ich Ihnen die Auswahl leichter und teile meine persönlichen Erfahrungen mit Dutzenden verschiedener DevOps-Software in unterschiedlichen Teams und Projekten – sowie meine Favoriten der besten DevOps-Testtools.
Why Trust Our Software Reviews
We’ve been testing and reviewing software since 2023. As tech leaders ourselves, we know how critical and difficult it is to make the right decision when selecting software.
We invest in deep research to help our audience make better software purchasing decisions. We’ve tested more than 2,000 tools for different tech use cases and written over 1,000 comprehensive software reviews. Learn how we stay transparent & our software review methodology.
Zusammenfassung der besten DevOps-Testtools
| Tool | Best For | Trial Info | Price | ||
|---|---|---|---|---|---|
| 1 | Am besten geeignet für End-to-End-Tests mit Expertensupport | Kostenlose Demo verfügbar | Preise auf Anfrage | Website | |
| 2 | Am besten für Tests auf echten Geräten geeignet | Kostenlose Testversion verfügbar | Ab $199/Monat/Jahr (mindestens 4 Lizenzen) | Website | |
| 3 | Bestes Lasttest-Tool für Engineering-Teams | 14-tägige kostenlose Testversion | Ab $29/5 Nutzer/Monat | Website | |
| 4 | Bestes Tool für No-Code-Testautomatisierung | Kostenlose Testversion verfügbar | Ab $50/Nutzer/Monat (jährliche Abrechnung) | Website | |
| 5 | Am besten geeignet für KI-generierte Testentwicklung | 14-tägige kostenlose Testphase | Ab $212/Monat | Website | |
| 6 | Bestes Community-gestütztes Testautomatisierungs-Framework | Not available | Kostenloser Tarif verfügbar | Website | |
| 7 | Am besten geeignet für proaktives Leistungstesten | Kostenlose Testphase + kostenlose Demo verfügbar | Preise auf Anfrage | Website | |
| 8 | Bestes DevOps-Testtool zum Nachverfolgen und Berichten der Java-Codeabdeckung | Not available | Kostenlose Nutzung | Website | |
| 9 | Bestes PHP-Framework für Unit-Tests | Not available | Kostenlos nutzbar | Website | |
| 10 | Bestes DevOps-Testtool für die Durchführung automatisierter UI-Tests | 14-tägige kostenlose Testversion | Ab $3,419/Nutzer/Jahr | Website |
-
Site24x7
Visit WebsiteThis is an aggregated rating for this tool including ratings from Crozdesk users and ratings from other sites.4.7 -
GitHub Actions
Visit WebsiteThis is an aggregated rating for this tool including ratings from Crozdesk users and ratings from other sites.4.8 -
Docker
Visit WebsiteThis is an aggregated rating for this tool including ratings from Crozdesk users and ratings from other sites.4.6
Überblick über die 10 besten DevOps-Testtools
Hier finden Sie eine kurze Beschreibung jedes DevOps-Testtools, jeweils mit bestem Anwendungsfall, herausragenden Features sowie einigen Vor- und Nachteilen. Außerdem gebe ich Ihnen Screenshots, damit Sie einen Eindruck der Benutzeroberfläche bekommen.
QA Wolf ist eine Testautomatisierungsplattform, die rund um die Uhr Expertensupport bietet, um Test-Suiten zu überwachen und zu warten. Damit ist sie ideal für DevOps-Teams, die nach Effizienz suchen, ohne auf Zuverlässigkeit zu verzichten.
Warum ich QA Wolf gewählt habe: Als DevOps-Testtool hebt sich QA Wolf durch seine robusten Integrationsmöglichkeiten und kontinuierliche Testunterstützung hervor. Es lässt sich in CI/CD-Pipelines integrieren, ermöglicht kontinuierliches Testen und bietet sofortiges Feedback zu Codeänderungen. Die Plattform unterstützt zudem parallele Testdurchführung, wodurch sich die Zeit für umfassende Testläufe verkürzt. Darüber hinaus sorgt der Expertensupport rund um die Uhr dafür, dass Tests immer aktuell und zuverlässig sind.
QA Wolf: Herausragende Funktionen und Integrationen
Herausragende Funktionen: Alle Fehler werden vom QA Wolf-Team manuell überprüft, sodass nur tatsächliche Probleme gemeldet werden. Diese Funktion reduziert unerwünschte Meldungen in den Testergebnissen erheblich und ermöglicht es Teams, sich auf echte Fehler zu konzentrieren. Zusätzlich bietet QA Wolf eine Echtzeit-Fehlermeldung und lässt sich nahtlos mit gängigen Issue-Trackern integrieren, um die schnelle Behebung von Problemen zu fördern.
Integrationen: QA Wolf lässt sich mit Microsoft Teams, GitHub, Jira, Asana, Linear, Slack, GitLab, Bitbucket, Jenkins, CircleCI, Travis CI und Azure DevOps integrieren.
Pros and Cons
Pros:
- 24/7 Testwartung
- Manuell überprüfte Bugs
- Echtzeit-Berichte
Cons:
- Die Abhängigkeit vom externen Team erfordert möglicherweise eine Eingewöhnungszeit
- Weniger Flexibilität bei der Individualisierung eigener Tests
New Product Updates from QA Wolf
QA Wolf Adds Real Media Testing for iOS Apps
QA Wolf introduces real media testing for iOS apps using camera and microphone inputs. This update improves test reliability for real-world use cases. For more information, visit QA Wolf’s official site.
TestOS 2.0 von TestGrid ist eine einheitliche Testplattform, die auf moderne Entwicklungs- und DevOps-Workflows ausgelegt ist. Sie unterstützt Teams dabei, Tests für Web-, Mobile- und API-Umgebungen zu automatisieren und hält Testaktivitäten nahtlos im Entwicklungspipeline integriert. Mit Unterstützung für Tests auf echten Geräten ermöglicht TestGrid Teams, die Leistung ihrer Anwendungen auf tatsächlichen Geräten zu validieren und so die Zuverlässigkeit vor dem Release zu verbessern.
Warum ich TestGrid gewählt habe
Ich habe mich für TestGrid entschieden, weil es Tests auf echten Geräten ermöglicht, sodass Teams die Leistung ihrer Anwendungen auf echten Mobilgeräten und Browsern überprüfen können. Das hilft DevOps-Teams, Kompatibilitäts- und Leistungsprobleme zu erkennen, die in Simulatoren oder Emulatoren möglicherweise nicht auftauchen. TestGrid bietet außerdem KI-gestützte Funktionen wie CoTester 2.0, die die Testentwicklung unterstützen und die Testabläufe innerhalb der Entwicklungspipeline verbessern.
TestGrid Hauptfunktionen
Neben echten Gerätetests bietet TestGrid:
- Codelose Automatisierung: Ihr Team kann automatisierte Tests erstellen, ohne Code zu schreiben, was die Einstiegshürde für nicht-technische Teammitglieder senkt.
- Leistungstests: Liefert Einblicke zur Anwendungsleistung unter Last, sodass Sie Engpässe identifizieren können, bevor sie die Nutzer beeinträchtigen.
- Cross-Browser-Tests: Stellt die Kompatibilität über verschiedene Browser hinweg sicher, was für eine konsistente Nutzererfahrung entscheidend ist.
- IoT-Tests: Ermöglicht Tests für Internet-of-Things-Geräte und erweitert so den Testumfang auf neue und aufkommende Technologien.
TestGrid Integrationen
Integrationen umfassen Jira, Slack, Microsoft Teams, Bitrise und Travis CI. Für individuelle Integrationen steht eine API zur Verfügung.
Pros and Cons
Pros:
- Unterstützung durchgängiger Tests für Web-, Mobile- und API-Umgebungen
- Codelose Automatisierung ermöglicht nicht-technischen Teams, Tests zu erstellen und auszuführen
- KI-gestützte Automatisierung reduziert manuellen Testaufwand und Ausführungszeit
Cons:
- Benutzeroberfläche könnte für eine reibungslosere Navigation verbessert werden
- Einige Integrationen und erweiterte Funktionen erfordern zusätzliche Einrichtung
New Product Updates from TestGrid
TestGrid's Quantum Fuze Introduces Smart Execution
Quantum Fuze introduces Smart Execution, enabling environment-specific test runs across devices, OS versions, and screen resolutions. This update improves test accuracy and reliability by treating each execution independently. For more information, visit TestGrid's official site.
k6 stellt die Werkzeuge für die Durchführung von Performance-Tests bereit. Mit der Software können Sie das QA-Silo im Performance-Testing aufbrechen, indem Sie frühzeitig und kontinuierlich testen.
Warum ich k6 gewählt habe: Diese DevOps-Testing-Software unterstützt Sie dabei, den Testing-Prozess zu verlagern und die Teamzusammenarbeit zu verbessern. Mit k6 können Sie Tests aus 21 Lastzonen ausführen und echte globale Traffic-Muster simulieren. Sie können Testscripte einmal schreiben und in verschiedenen Umgebungen ausführen. Beispielsweise können Sie dasselbe Script für lokale, verteilte und Cloud-Tests verwenden.
Hervorstechende Funktionen und Integrationen von k6
Hervorstechende Funktionen: Obwohl k6 für Lasttests entwickelt wurde, unterstützt es auch andere Testarten. Von ähnlichen Alternativen hebt es sich durch Fehlerinjektions-Tests, synthetische Tests und Infrastrukturtests ab. Zusätzlich gibt es eine aktive k6-Community, der Sie beitreten können, um zu lernen, sich auszutauschen und andere Tester kennenzulernen.
Integrationen: k6 lässt sich mit Ihren Test-Authoring-Tools, IDE-Erweiterungen, Konvertern, Ergebnisspeichern und Visualisierungssystemen, CI/CD-Umgebungen und Testmanagement-Lösungen integrieren. Bedeutende Integrationen umfassen Test Builder, IntelliJ IDEA, IntelliSense, Postman, Datadog, AWS CodeBuild, Bamboo, CircleCI, TestRail und TraceTest.
Pros and Cons
Pros:
- Kostenlose Version verfügbar
- Guter Kundensupport
- Nahtlose Integrationen
Cons:
- Mehr Funktionen für Cross-Browser-Tests benötigt
- Mehr Anpassungen erforderlich
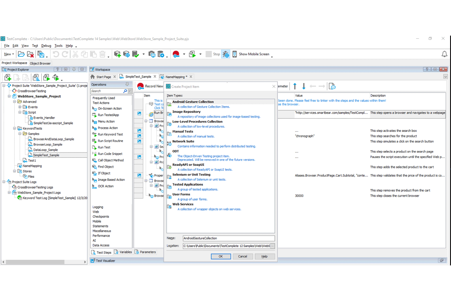
Opkey bietet eine No-Code-Testautomatisierungsplattform, mit der sowohl geschäftliche als auch technische Anwender ihre Anwendungstests schnell automatisieren können.
Warum ich Opkey gewählt habe: Ich habe dieses Tool in meine Liste aufgenommen, weil es sowohl geschäftlichen als auch technischen Nutzern ermöglicht, automatisierte Tests zu erstellen und auszuführen. Opkey unterstützt mehr als 15 vorkonfigurierte Apps und 150 Technologien, was Ihnen erlaubt, Tests innerhalb einer einzigen oder übergreifend auf mehreren Anwendungen ohne Coding durchzuführen. Es gibt bis zu 30.000 vorgefertigte Tests, mit denen Sie schnell Tests automatisieren und innerhalb kurzer Zeit eine Testabdeckung von 90 % erreichen können.
Herausragende Funktionen und Integrationen von Opkey
Herausragende Funktionen: Opkey unterstützt Sie mit KI bei der Einhaltung kontinuierlicher Testprozesse. Eine Selbstheilungsfunktion sorgt dafür, dass die Wartung Ihrer Testskripte vereinfacht wird. Sie können Tests planen, Berichte automatisch generieren, teamübergreifend zusammenarbeiten und Fehlerursachen schnell identifizieren.
Es gibt einen Drag-and-Drop-Test-Builder, der die Testentstehung vereinfacht und es Ihnen ermöglicht, auch komplexe Tests schnell und ohne Code zu automatisieren. Mit dem Testrekorder von Opkey werden Browser-Sitzungen automatisch aufgezeichnet und wiederverwendbare Testskripte erstellt.
Integrationen umfassen Salesforce, Microsoft 365, Jira Software, Jenkins, Oracle PeopleSoft, Bamboo, SAP HANA, Veeva CRM, qTest und die Oracle Cloud-Infrastruktur.
Pros and Cons
Pros:
- Tests automatisieren, ohne Programmiersprachen zu schreiben
- Ursachenanalyse
- Vorgefertigte Tests
Cons:
- Weitere Dokumentationsfunktionen erforderlich
- Neue Tester könnten das Tool schwer zu bedienen finden
Reflect ist ein DevOps-Testtool, das Generative KI nutzt, um die Testentwicklung zu beschleunigen und zu vereinfachen. Durch den Wegfall traditioneller CSS-Selektoren und XPath-Lokatoren ermöglicht Reflect den Aufbau zuverlässigerer End-to-End-Tests mit höherer Geschwindigkeit und Genauigkeit.
Warum ich Reflect gewählt habe: Reflect zeichnet sich durch KI-generierte Tests aus, die aus einfachen Textanweisungen erstellt werden können, sodass Ihr Team umfassende Tests durchführen kann, ohne programmieren zu müssen. Es unterstützt außerdem visuelle Regressionserkennung, um UI-Unstimmigkeiten browserübergreifend zu erkennen und ein einheitliches Benutzererlebnis sicherzustellen. Darüber hinaus ermöglicht die integrierte API-Testfunktion von Reflect die Kombination von UI- und Backend-Validierung in einem Fluss, während Parametrisierungsfunktionen es einfach machen, verschiedene Eingaben und Randfälle flexibel zu testen.
Hauptmerkmale und Integrationen von Reflect
Hauptmerkmale: Reflect bietet zudem eine automatisierte Testwartung, die den Zeitaufwand für die Pflege der Tests bei der Weiterentwicklung Ihrer Anwendung reduziert. Zusätzlich liefert Reflect umfassende Testergebnisse mit integrierten Benachrichtigungen bei Testfehlern, sodass Ihr Team in Echtzeit informiert bleibt.
Integrationen: Zu den Integrationen zählen unter anderem Slack, Jira, Linear, Azure DevOps, Bitbucket, CircleCI, GitHub, Jenkins und Codefresh.
Pros and Cons
Pros:
- No-Code-Testentwicklung
- KI-gestützte Testwartung
- Umfassende CI/CD-Integration
Cons:
- Einschränkungen beim Testen von mobilen Apps
- Könnte mehr Anpassungsmöglichkeiten für Testkonfigurationen bieten
Bestes Community-gestütztes Testautomatisierungs-Framework
TestProject ist ein kostenloses Testautomatisierungstool, das Ihnen dabei hilft, Ihre Testautomatisierung zu optimieren. Es handelt sich um ein Community-getriebenes Tool, das darauf abzielt, effektive, branchenübliche Testautomatisierungsmöglichkeiten bereitzustellen, die von jedem Testteam genutzt werden können.
Warum ich TestProject ausgewählt habe: Ich habe TestProject zur Liste hinzugefügt, weil der Einstieg sehr einfach ist. Es bietet einen benutzerfreundlichen Testrekorder, mit dem Sie Tests problemlos aufzeichnen und abspielen können. Das Tool ermöglicht es Ihnen, Tests mit geringem Lernaufwand auszuführen. TestProject vereinfacht die Zusammenarbeit im Team. Teammitglieder können zusammenarbeiten und Testressourcen gemeinsam nutzen.
Es ermöglicht plattform- und browserübergreifende Tests. Sie können Tests auf Android-, iOS-, Windows-, Linux- und MacOS-Umgebungen ausführen. Nach der Installation der Software erhalten Sie Zugriff auf das Testen auf allen verbundenen Plattformen und Browsern.
Hervorstechende Funktionen und Integrationen von TestProject
Hervorstechende Funktionen: TestProject ist ein Community-gestütztes, kostenloses Testautomatisierungs-Framework, das für agile Teams konzipiert wurde. Das Tool basiert auf führenden Open-Source-Tools wie Selenium und Appium. Ein weiteres Highlight ist die integrierte Aufzeichnungsfunktion, mit der Sie aufgezeichnete Schritte zwischen verschiedenen Testfällen teilen und erneut verwenden können.
Der Smart Recorder verfügt über eine KI-gestützte Self-Healing-Funktion. Diese Self-Healing-Funktion optimiert die Testwartung dynamisch, reduziert die Zeit beim Debuggen von Tests und verringert das Auftreten von Fehlalarmen bei Testausführungen.
Integrationen: Erstellen Sie benutzerdefinierte Integrationen mit der RESTful API von TestProject. Sie können eine Integration mit CI/CD-Tools wie GitHub, Sauce Labs, GitLab, Jenkins, BrowserStack, CircleCI, Slack und TeamCity herstellen.
Pros and Cons
Pros:
- Verbesserte Zusammenarbeit
- Erweiterbar durch eine Bibliothek mit geteilten Add-ons
- Nahtlose Integrationen
Cons:
- TestProject-Agenten werden manchmal getrennt
- Weitere und einfachere Supportoptionen sind erforderlich
New Relic ist eine Observability-Plattform, mit der Sie Ihren gesamten Software-Stack überwachen, debuggen und optimieren können. Sie bietet Echtzeiteinblicke in Ihre Anwendungen und Infrastruktur, sodass Sie Probleme schnell identifizieren und beheben können.
Warum ich New Relic gewählt habe: Im Bereich der DevOps-Testtools sticht für mich das Application Performance Monitoring (APM) von New Relic hervor. Es ermöglicht Ihnen, wichtige Kennzahlen wie Antwortzeiten, Durchsatz und Fehlerraten zu verfolgen und so einen klaren Überblick über den Zustand Ihrer Anwendung zu erhalten. Dieses Maß an Detailgenauigkeit hilft Ihrem Team, Leistungsengpässe bereits in den Testphasen proaktiv zu erkennen, sodass Probleme vor dem Rollout behoben werden.
Herausragende Funktionen und Integrationen von New Relic
Herausragende Funktionen: New Relic bietet zudem synthetisches Monitoring, um Benutzerinteraktionen zu simulieren und die Leistung sowie die Verfügbarkeit Ihrer Anwendung proaktiv zu testen. Darüber hinaus gibt es ein Infrastruktur-Monitoring für die Überwachung von Servern und Hosts, Log-Management für die zentrale Analyse von Protokollen und Alarmierungsfunktionen zur Benachrichtigung Ihres Teams bei kritischen Problemen.
Integrationen: Zu den Integrationen zählen Atlassian Jira, AWS EventBridge, E-Mail, Mobile Push Notifications, Opsgenie, PagerDuty, ServiceNow, Slack, Splunk On-call (VictorOps), Webhook, xMatters und Redis.
Pros and Cons
Pros:
- Stellt detaillierte Einblicke in die Anwendungsleistung bereit
- Bietet leistungsstarke Alarmierungsfunktionen
- Gute Integration mit verschiedenen Plattformen
Cons:
- Die Benutzeroberfläche kann für neue Nutzer überwältigend sein
- Dashboards müssen möglicherweise für spezifische Anwendungsfälle angepasst werden
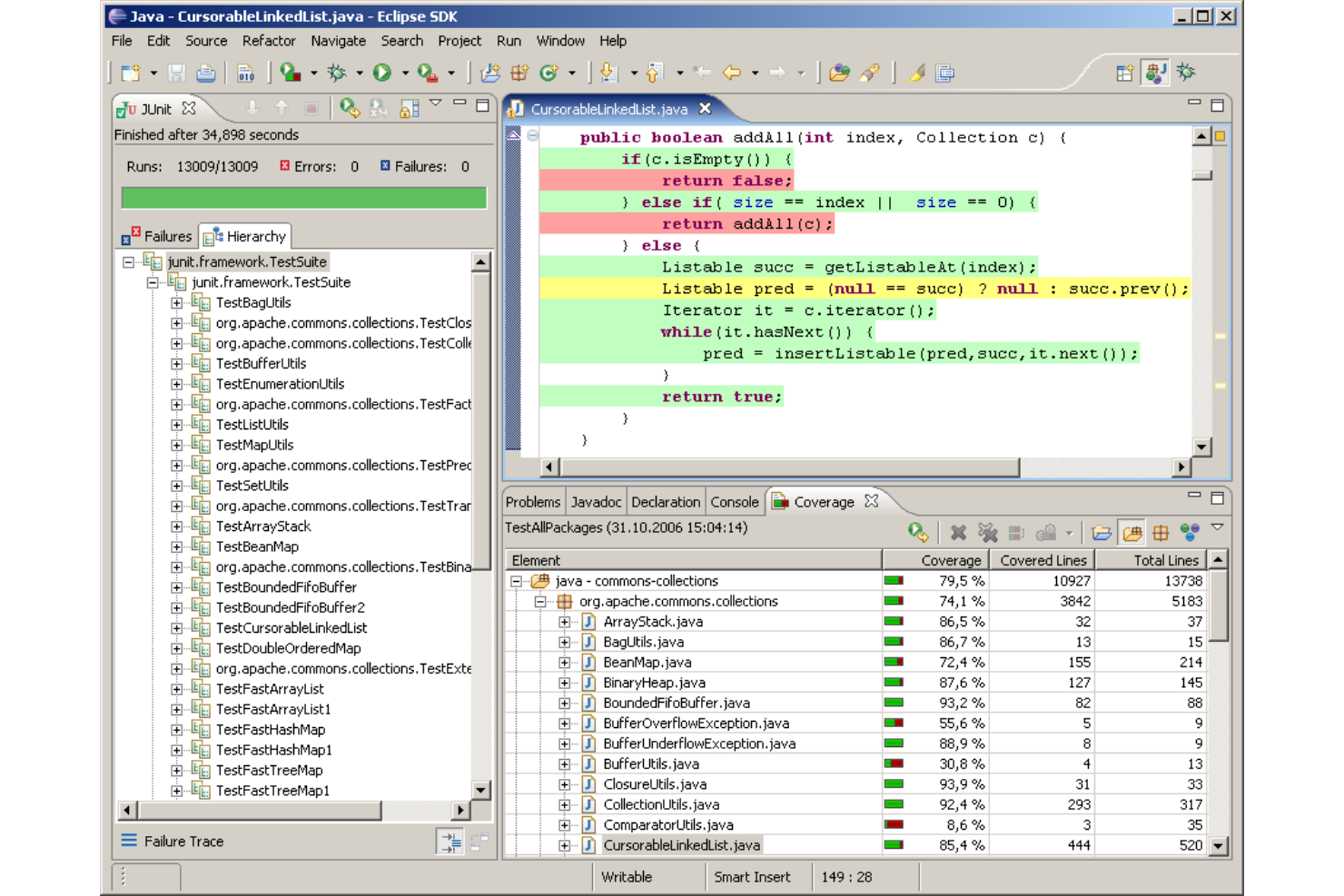
EMMA ist ein Java-Codeabdeckungstool, das auf Bytecode-Instrumentierung basiert. Es handelt sich um eine Open-Source-Lösung, die entwickelt wurde, um die Java-Codeabdeckung zu messen und zu berichten.
Warum ich mich für EMMA entschieden habe: Dieses Tool bietet eine einzigartige Kombination von Funktionen: Unterstützung für die groß angelegte Entwicklung von Unternehmenssoftware und gleichzeitige Förderung einer schnellen und iterativen Arbeitsweise der Entwickler. EMMA bietet bis zu drei Arten von Ausgabeberichtsformaten, darunter Klartext, HTML und XML. Sie haben die Flexibilität, Testergebnisse in jedem beliebigen Format anzuzeigen, das Ihrem Team zusagt. Alle Berichtstypen ermöglichen eine detaillierte Darstellung der Daten und unterstützen Drill-Down-Funktionen, um hilfreiche Erkenntnisse zu gewinnen.
EMMA: Herausragende Funktionen und Integrationen
Herausragende Funktionen: EMMA ist extrem schnell; der Laufzeit-Overhead der hinzugefügten Instrumentierung ist gering, und die Bytecode-Instrumentierung ist sehr schnell. Dadurch eignet sich das Tool hervorragend für agile Teams als schnelle Softwaretest-Lösung. Die Software ist zu 100 % pures Java und hat keinerlei externe Bibliotheksabhängigkeiten. Sie läuft in jeder Java 2 JVM.
Integrationen: EMMA lässt sich in DevOps- und Testautomatisierungs-Tools integrieren.
Pros and Cons
Pros:
- Sehr schnell
- Keine Abhängigkeiten von Drittanbieter-Bibliotheken
- Kostenlos verfügbar
Cons:
- UI muss verbessert werden
- Mehr Produktinformationen erforderlich
SimpleTest ist ein Unit-Test-Tool für PHP. Es hilft Ihnen dabei, gängige und wichtige PHP-Aufgaben wie das Einloggen auf einer Website zu testen.
Warum ich SimpleTest gewählt habe: Es ist ein Test-Tool, das entwickelt wurde, um gängige, aber knifflige PHP-Aufgaben einfach zu testen. Es unterstützt SSL, Formulare, Frames, Proxys und Basis-Authentifizierung.
SimpleTest ist auch leicht zu bedienen. JUnit-Anwender werden mit den meisten Schnittstellen bereits vertraut sein. Und diejenigen, die sich mit Unit-Tests auskennen, können direkt mit dem einseitigen Starter-Guide und der vollständigen API in SimpleTest einsteigen.
Besondere Funktionen und Integrationen von SimpleTest
Herausragende Funktionen: Mit SimpleTest können Sie neue Funktionen anfordern. Wenn Sie eine neue Funktion benötigen, können Sie die Entwickler über den Feature-Tracker darauf hinweisen. Es gibt eine Mailingliste, der Sie beitreten können, um Unterstützung und Tipps zu erhalten, falls Sie Hilfe bei Ihrer Teststrategie benötigen. Die Dokumentation ist ausführlich und detailliert, damit Sie alle Informationen haben, um zu verstehen, wie das Tool funktioniert und wie Sie Tests effektiv durchführen können.
Integrationen sind verfügbar für GitHub, Travis CI, Drupal und andere DevOps-Tools sowie Testautomatisierungs-Frameworks.
Pros and Cons
Pros:
- Freemium-Version verfügbar
- Sie können neue Funktionen anfordern
- Benutzersupport ist verfügbar
Cons:
- Mehr Produktinformationen erforderlich
- Die Benutzeroberfläche muss verbessert werden
TestComplete ist eine DevOps-Testlösung, die benutzerfreundliche GUI-Testautomatisierung bietet. Sie verfügt über KI-gestützte Funktionen, mit denen Sie kontinuierlich Tests für Desktop-, Web- und Mobile-Betriebssysteme mühelos automatisieren können.
Warum ich TestComplete gewählt habe: Es lässt sich in Ihr DevOps-Toolset integrieren, um kontinuierliches Testen zu beschleunigen. TestComplete bietet eine einfache Befehlszeilenschnittstelle und eine REST-API, die es Ihnen ermöglicht, automatisierte Tests in CI-Tools, Versionskontrolllösungen, Testmanagementsoftware und Fehlerverfolgungssysteme einzubinden. Dieses Tool gibt Ihnen die Flexibilität, Ihre Testaktivitäten nach Bedarf zu skalieren.
TestComplete ermöglicht Ihnen den schnellen Aufbau automatisierter UI-Tests mit skriptlosen Aufzeichnen-und-Wiedergeben- oder schlüsselwortgesteuerten Tests. Sie können Ihre Tests einmal aufzeichnen und auf verschiedene Anwendungstypen abspielen. Ein weiterer interessanter Aspekt von TestComplete ist das kostenlose Training und der Support, die Ihnen von der ersten Einführung der Software bis zum täglichen Support Hilfe bieten.
TestComplete – Herausragende Funktionen und Integrationen
Herausragende Funktionen beinhalten eine KI-gestützte Objekterkennung, automatisierte Testberichterstellung und -analyse sowie Wiederverwendung automatisierter Tests. Mit KI-basierter visueller Erkennung sparen Sie Zeit beim Erstellen und Pflegen von Tests, indem dynamische UI-Elemente korrekt identifiziert werden. Die automatisierten Berichtsfunktionen von TestComplete liefern Ihnen Echtzeitdaten zur Testperformance.
Sie können zudem von automatisierter Testwiederverwendung profitieren. Erweitern Sie die Testabdeckung, sparen Sie Zeit und reduzieren Sie Kosten, indem Sie automatisierte Tests über verschiedene Projekte und Plattformen hinweg wiederverwenden.
Integrationen: TestComplete ermöglicht die Integration mit DevOps-, Testmanagement-, Versionskontroll- und Fehlerverfolgungstools. Wichtige Integrationen sind Jenkins, Azure DevOps, Git, Bitbucket, Jira, BitBar, GitLab, TeamCity, Appium, Selenium und ReadyAPI.
Pros and Cons
Pros:
- Kostenloses Training und Support
- Sehr skalierbar
- Parallele Tests
Cons:
- Preise sind hoch
- Mehr Anpassung erforderlich
Weitere Optionen
Hier sind ein paar weitere empfehlenswerte Alternativen, die es nicht auf die Liste der besten DevOps-Testtools geschafft haben:
- Mocha
Es JavaScript-Testframework
- Tricentis Tosca
Am besten geeignet für modellbasierte Testautomatisierung und Testdatenmanagement
- Parasoft
Am besten geeignet für die Integration von KI-gestütztem API-Testing und Selenium-basiertem Webtesting in Ihre CI/CD-Workflows
- Typemock
E DevOps-Testsoftware für Unit-Tests
- AppVerify
Am besten für automatisierte, datengestützte Funktionstests
- Predator
Am besten für API-Performance-Tests geeignet
- Modern Requirements
Am besten geeignet für die Nachverfolgbarkeit von Anforderungen in Azure DevOps
Weitere Testsoftware Reviews
Hier sind einige Software-Reviews, die Sie sich ansehen sollten, wenn Sie mehr über Testtools für Software erfahren möchten.
- Beste Software-Testtools für QAs
- Beste Automatisierungstest-Tools
- Beste Testtools für mobile Anwendungen
- Beste Konfigurationsmanagement-Tools
- Beste Webserver-Monitoring-Tools
- Beste DevOps-Orchestrierungstools für QA
Auswahlkriterien für DevOps-Testtools
Bei der Auswahl der besten DevOps-Testtools für diese Liste habe ich übliche Bedürfnisse der Käufer und typische Herausforderungen wie Skalierbarkeit und Integrationskomplexität berücksichtigt. Zudem habe ich den folgenden Bewertungsrahmen verwendet, um fair und strukturiert zu bewerten:
Kernfunktionen (25 % der Gesamtbewertung)
Um in diese Liste aufgenommen zu werden, musste jedes Tool diese grundlegenden Anwendungsfälle erfüllen:
- Testprozesse automatisieren
- Kontinuierliche Integration unterstützen
- Detaillierte Berichte bereitstellen
- Zusammenarbeit zwischen Teams fördern
- Kompatibilität mit verschiedenen Plattformen gewährleisten
Weitere herausragende Funktionen (25 % der Gesamtbewertung)
Um die Auswahl weiter einzugrenzen, habe ich auch nach besonderen Funktionen gesucht, wie zum Beispiel:
- KI-basierte Testautomatisierung
- Erweiterte Analysen und Insights
- Echtzeit-Überwachungsfunktionen
- Anpassbare Dashboards
- Nahtlose Integration in CI/CD-Pipelines
Benutzerfreundlichkeit (10 % der Gesamtbewertung)
Um das Nutzererlebnis jedes Systems einzuschätzen, habe ich Folgendes berücksichtigt:
- Intuitive Benutzeroberfläche
- Einfache Navigation
- Anpassbarkeit der Einstellungen
- Effizienz der Arbeitsabläufe
- Übersichtlichkeit der Dokumentation
Onboarding (10 % der Gesamtbewertung)
Um das Onboarding-Erlebnis jeder Plattform zu bewerten, habe ich folgende Aspekte berücksichtigt:
- Verfügbarkeit von Trainingsvideos
- Interaktive Produkttouren
- Zugriff auf Vorlagen und Leitfäden
- Unterstützende Chatbots und Helpdesks
- Regelmäßige Webinare und Workshops
Kundensupport (10 % der Gesamtbewertung)
Um die Kundenunterstützung der jeweiligen Software-Anbieter zu beurteilen, habe ich folgende Kriterien herangezogen:
- Verfügbarkeit von 24/7-Support
- Reaktionszeit des Support-Teams
- Qualität der Ressourcen zur Fehlerbehebung
- Zugang zu einem persönlichen Account-Manager
- Verfügbarkeit mehrerer Support-Kanäle
Preis-Leistungs-Verhältnis (10 % der Gesamtbewertung)
Um das Preis-Leistungs-Verhältnis der Plattformen zu bewerten, habe ich diese Aspekte beachtet:
- Konkurrenzfähige Preise im Vergleich zu den angebotenen Funktionen
- Flexibilität der Abonnementpläne
- Transparenz der Preisgestaltung
- Rabatte bei langfristigen Bindungen
- Umfangreiche Angebote in kostenlosen Tarifen
Kundenbewertungen (10 % der Gesamtbewertung)
Um einen Gesamteindruck der Kundenzufriedenheit zu erhalten, habe ich beim Lesen der Bewertungen Folgendes berücksichtigt:
- Konsistenz positiver Rückmeldungen
- Häufigkeit von Updates und Verbesserungen
- Zufriedenheit mit dem Kundenservice
- Allgemeine Zuverlässigkeit des Tools
- Übereinstimmung mit den Erwartungen und Bedürfnissen der Nutzer
Wie wählt man ein DevOps-Testtool aus?
Es ist leicht, sich in langen Funktionslisten und komplexen Preisstrukturen zu verlieren. Damit Sie bei Ihrem individuellen Auswahlprozess fokussiert bleiben, finden Sie hier eine Checkliste mit Faktoren, die Sie berücksichtigen sollten:
| Faktor | Worauf zu achten ist |
|---|---|
| Skalierbarkeit | Kann das Tool mit Ihrem Wachstum Schritt halten? Stellen Sie sicher, dass es die Anzahl an Tests und Nutzern abdeckt, die Sie zukünftig haben werden. Suchen Sie nach Tools mit flexiblen Skalierungsoptionen. |
| Integrationen | Funktioniert es mit Ihren bestehenden Anwendungen? Prüfen Sie die Kompatibilität zu Ihren CI/CD-Pipelines, Versionskontrollsystemen und weiterer wichtiger Software, die Ihr Team nutzt. |
| Anpassbarkeit | Können Sie das Tool an Ihre Arbeitsabläufe anpassen? Achten Sie darauf, dass Dashboards, Berichte und Testkonfigurationen auf die spezifischen Bedürfnisse Ihres Teams zugeschnitten werden können. |
| Benutzerfreundlichkeit | Wie intuitiv ist die Benutzeroberfläche? Bevorzugen Sie Tools, die wenig Einarbeitung erfordern und eine benutzerfreundliche Navigation besitzen, damit Ihr Team schnell starten kann. |
| Implementierung und Onboarding | Wie lange dauert die Einrichtung? Bewerten Sie, wie komplex die Integration in Ihre bestehenden Systeme ist und ob Onboarding-Ressourcen wie Anleitungen und Support zur Verfügung stehen. |
| Kosten | Liegt es innerhalb Ihres Budgets? Vergleichen Sie die Preisgestaltungen und achten Sie auf versteckte Kosten wie Zusatzmodule oder Support-Gebühren. Suchen Sie nach Rabatten auf Jahresabonnements. |
| Sicherheitsmaßnahmen | Schützt das Tool Ihre Daten? Achten Sie darauf, dass das Tool Sicherheitsstandards erfüllt und Funktionen wie Verschlüsselung und Zugriffskontrollen zum Schutz Ihrer Informationen anbietet. |
| Support-Verfügbarkeit | Ist Hilfe schnell erreichbar? Prüfen Sie die Supportoptionen des Anbieters, zum Beispiel 24/7-Erreichbarkeit, Live-Chat oder persönliche Ansprechpartner, damit Sie bei Bedarf zeitnah Unterstützung erhalten. |
Was sind DevOps-Testtools?
DevOps-Testtools sind Softwarelösungen, die den Testprozess innerhalb eines DevOps-Frameworks automatisieren und erleichtern. Sie werden in der Regel von Entwicklern, Testern und IT-Betriebsmitarbeitern eingesetzt, um Softwarequalität und Zuverlässigkeit sicherzustellen. Automatisierung, Integration in CI/CD-Pipelines und Echtzeit-Reporting ermöglichen effizientes Testen und schnellere Release-Zyklen. Diese Tools fördern letztlich die Zusammenarbeit und verbessern die Geschwindigkeit der Softwarebereitstellung.
Funktionen
Achten Sie bei der Auswahl von DevOps-Testtools auf folgende Schlüsselfunktionen:
- Kontinuierliche Testwerkzeuge: Automatisieren sich wiederholende Testaufgaben in jeder Entwicklungsphase, sparen Zeit und reduzieren menschliche Fehler.
- Integrationsfähigkeiten: Verbindet sich nahtlos mit bestehenden CI/CD-Pipelines und anderen wichtigen Tools.
- Echtzeit-Berichterstattung: Bietet sofortiges Feedback zu Testergebnissen und erleichtert schnelle Entscheidungen.
- Skalierbarkeit: Unterstützt das Wachstum, indem größere Testlasten und Nutzerzahlen gehandhabt werden, ohne die Leistung zu beeinträchtigen.
- Anpassbare Dashboards: Ermöglicht Nutzern die Anpassung von Ansichten und Berichten an die spezifischen Anforderungen des Teams.
- Testdatenmanagement: Sorgt für konsistente und genaue Daten für eine verlässliche Testdurchführung.
- Sicherheitsvorkehrungen: Schützt sensible Daten durch Funktionen wie Verschlüsselung und Zugriffskontrollen.
- Risiko-basiertes Testen: Priorisiert Testfälle nach potenziellen Auswirkungen und optimiert so die Ressourcenzuteilung.
- Plattformübergreifende Kompatibilität: Stellt sicher, dass Anwendungen in unterschiedlichen Umgebungen korrekt funktionieren.
- Benutzerfreundliche Oberfläche: Bietet ein intuitives Design, das nur wenig Schulung für den effektiven Einsatz erfordert.
Vorteile
Die Implementierung von DevOps-Testwerkzeugen bietet zahlreiche Vorteile für Ihr Team und Ihr Unternehmen. Hier sind einige, auf die Sie sich freuen können:
- Erhöhte Effizienz: Automatisiertes Testen reduziert den manuellen Aufwand und ermöglicht es Ihrem Team, sich auf strategischere Aufgaben zu konzentrieren.
- Schnellere Bereitstellung: Die Integration in CI/CD-Pipelines beschleunigt den Veröffentlichungsprozess, sodass Updates schneller auf den Markt gebracht werden können.
- Verbesserte Zusammenarbeit: Geteilte Dashboards und Echtzeit-Berichterstattung verbessern die Kommunikation zwischen Entwicklungs- und Betriebsteams.
- Verbesserte Qualitätssicherung: Risiko-basierte Tests und detaillierte Analysen sorgen für eine höhere Softwarequalität und Zuverlässigkeit.
- Skalierbarkeit: Unterstützt das Wachstum durch effiziente Handhabung größerer Testmengen und Nutzererweiterungen.
- Kosteneinsparungen: Durch die Verringerung manueller Tests und Fehler können die Tools die Gesamtkosten eines Projekts senken.
- Bessere Compliance: Automatisierte Compliance-Prüfungen stellen sicher, dass Ihre Software Branchenstandards und gesetzlichen Vorgaben entspricht.
Kosten & Preise
Die Auswahl von DevOps-Testwerkzeugen erfordert ein Verständnis der verschiedenen Preismodelle und Tarife. Die Kosten variieren je nach Funktionen, Teamgröße, Zusatzoptionen und mehr. Die folgende Tabelle fasst gängige Tarife, deren durchschnittliche Preise und die typischen Funktionen von DevOps-Testwerkzeug-Lösungen zusammen:
Tarifvergleichstabelle für DevOps-Testwerkzeuge
| Tarifart | Durchschnittlicher Preis | Gemeinsame Funktionen |
|---|---|---|
| Free Plan | $0 | Basis-Automatisierung, eingeschränkte Integrationsoptionen und Community-Unterstützung. |
| Personal Plan | $10-$30/user/month | Erweiterte Integrationen, Basis-Analysen, anpassbare Dashboards und E-Mail-Support. |
| Business Plan | $50-$100/user/month | Erweiterte Analysen, priorisierter Support, plattformübergreifendes Testen und verbesserte Sicherheitsfunktionen. |
| Enterprise Plan | $150-$300/user/month | Komplette Anpassung, dedizierter Account Manager, umfassende Compliance-Tools und unbegrenzte Integrationen. |
DevOps-Testwerkzeuge – Häufig gestellte Fragen
Hier finden Sie Antworten auf häufige Fragen zu DevOps-Testwerkzeugen:
Wie funktionieren DevOps-Testwerkzeuge in einer CI/CD-Pipeline?
Können diese Tools bei Sicherheitstests helfen?
Was ist der Unterschied zwischen Cloud-basierten und lokalen Tools?
Sind DevOps-Testwerkzeuge auch für kleine Teams sinnvoll?
Welche Kennzahlen sollten Teams beim DevOps-Testing verfolgen?
Wie unterstützen DevOps-Testwerkzeuge das Testen in verschiedenen Umgebungen?
Wie es weitergeht:
Wenn Sie gerade DevOps-Testwerkzeuge recherchieren, verbinden Sie sich kostenlos mit einem SoftwareSelect-Berater für Empfehlungen.
Sie füllen ein Formular aus und führen ein kurzes Gespräch, in dem Ihre Anforderungen besprochen werden. Anschließend erhalten Sie eine Auswahl an Software zur Überprüfung. Sie werden sogar während des gesamten Kaufprozesses unterstützt, inklusive Preisverhandlungen.
