Beste ALM-Software Shortlist
Das Management der Softwareentwicklung kann anstrengend sein. Egal, ob Sie mehrere Projekte gleichzeitig betreuen oder die Zusammenarbeit im Team koordinieren müssen – mit der richtigen ALM-Software können Sie viele Herausforderungen meistern.
Nach meiner Erfahrung helfen diese Tools dabei, Fortschritte nachzuverfolgen, Ressourcen zu verwalten und alle Beteiligten auf dem gleichen Stand zu halten. Ich kenne die typischen Herausforderungen und habe verschiedene Optionen getestet sowie bewertet, um die beste Lösung für Ihre Anforderungen zu finden.
In diesem Artikel stelle ich Ihnen unabhängige, gut recherchierte Bewertungen der führenden ALM-Softwares vor. Sie erhalten Einblicke in deren Funktionen, Stärken und erfahren, für wen sie am besten geeignet sind. Finden wir gemeinsam die perfekte Lösung, um Ihren Arbeitsalltag zu erleichtern.
Why Trust Our Software Reviews
We’ve been testing and reviewing software since 2023. As tech leaders ourselves, we know how critical and difficult it is to make the right decision when selecting software.
We invest in deep research to help our audience make better software purchasing decisions. We’ve tested more than 2,000 tools for different tech use cases and written over 1,000 comprehensive software reviews. Learn how we stay transparent & our software review methodology.
ALM-Software Vergleich
Diese Vergleichstabelle fasst die Preise der besten ALM-Software zusammen, damit Sie die passende Option für Ihr Budget und Ihren Business-Bedarf finden.
| Tool | Best For | Trial Info | Price | ||
|---|---|---|---|---|---|
| 1 | Am besten geeignet für Systemtechnik und eingebettete Systeme | 30 Tage kostenlose Testversion | Preise auf Anfrage erhältlich | Website | |
| 2 | Beste ALM-Software für SAFe- und/oder LeSS-Frameworks | Kostenlose Testversion verfügbar | Preise auf Anfrage | Website | |
| 3 | Beste ALM-Software für sicherheitskritische Branchen | 30-tägige kostenlose Testversion + kostenlose Demo verfügbar | Preise auf Anfrage | Website | |
| 4 | Beste ALM-Software für einfache Einrichtung und Implementierung | Not available | Ab ca. $150/Monat | Website | |
| 5 | Beste ALM-Software für Unternehmen | Für bis zu 5 Benutzer kostenlos. | Ab $6/Benutzer/Monat | Website | |
| 6 | Beste ALM-Software für Flexibilität & Skalierbarkeit | 14-tägige kostenlose Testphase + kostenloser Tarif verfügbar | Ab $7.91/Nutzer/Monat | Website | |
| 7 | Beste ALM-Software für ein robustes Integrations-Ökosystem | Kostenlose Demo verfügbar | Ab $29/Monat/Nutzer | Website | |
| 8 | Beste ALM-Software für kleine Teams & Startups | Kostenlose Demo verfügbar | Ab $14.78/Nutzer/Monat | Website | |
| 9 | Beste ALM-Software für Risiko- & CAPA-Management | Not available | Ab etwa $69/Nutzer/Monat | Website | |
| 10 | Beste All-in-One Open-ALM-Plattform | 14-tägige kostenlose Testphase und kostenlose Demo verfügbar | Preis auf Anfrage | Website |
-
Site24x7
Visit WebsiteThis is an aggregated rating for this tool including ratings from Crozdesk users and ratings from other sites.4.7 -
GitHub Actions
Visit WebsiteThis is an aggregated rating for this tool including ratings from Crozdesk users and ratings from other sites.4.8 -
Docker
Visit WebsiteThis is an aggregated rating for this tool including ratings from Crozdesk users and ratings from other sites.4.6
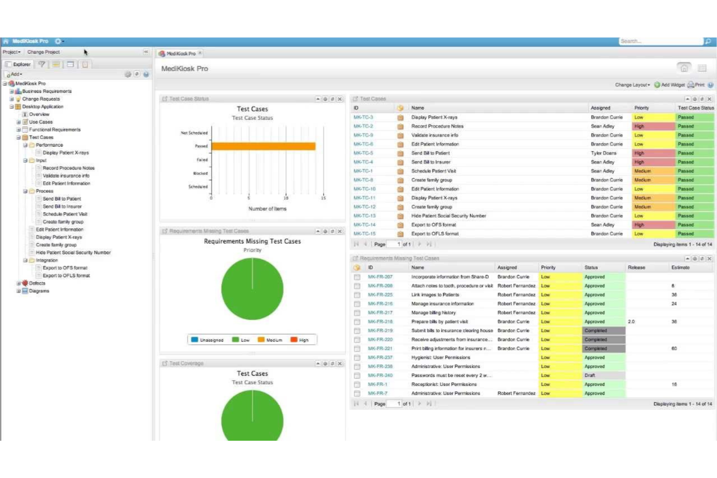
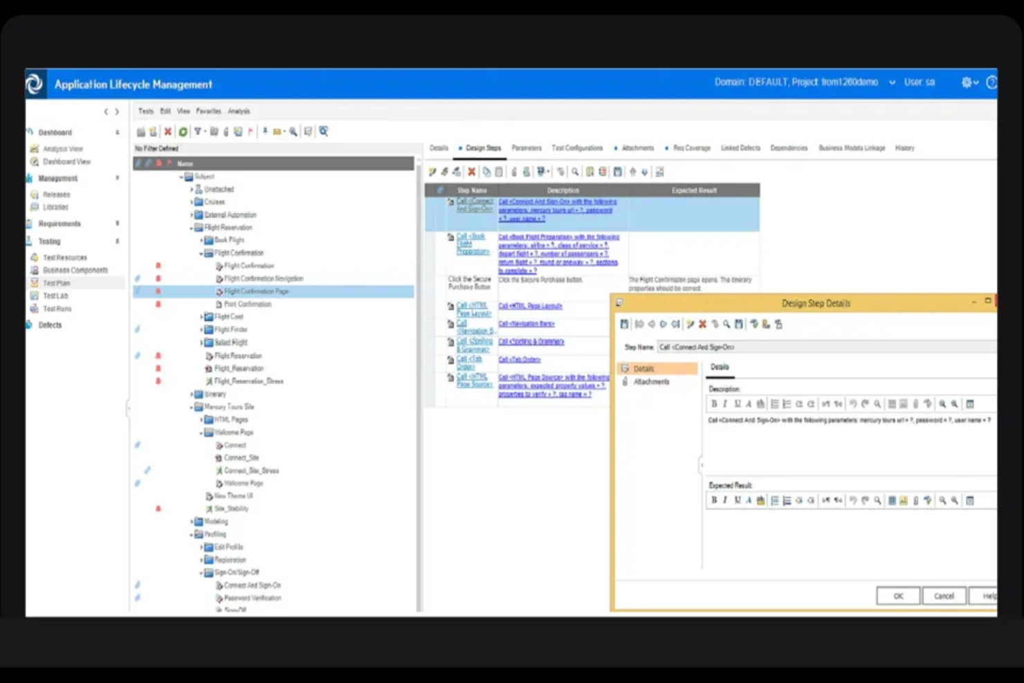
Bewertungen der besten ALM-Softwares
Nachfolgend finden Sie meine detaillierten Zusammenfassungen der ALM-Softwares, die es auf die Shortlist geschafft haben. Meine Bewertungen geben Ihnen einen genauen Überblick über Hauptfunktionen, Vor- u0026 Vorteile, Integrationen und ideale Anwendungsfälle der jeweiligen Tools, um die beste Lösung für Sie zu finden.
Am besten geeignet für Systemtechnik und eingebettete Systeme
Visure ist als bahnbrechender Anbieter von ALM-Plattformen bekannt und bietet ein Produkt, das Unternehmen jeder Größe ermöglicht, ein fortschrittliches Anforderungsmanagement während des gesamten Anwendungslebenszyklus durchzuführen. Ihre Requirements-ALM-Lösung wurde entwickelt, um die Anforderungen eingebetteter Systeme und der Systemtechnik zu erfüllen, und bietet eine einheitliche Requirements-ALM-Plattform, die verschiedene Entwicklungslebenszyklen unterstützt. Diese Lösung berücksichtigt alle Aspekte der Systementwicklungsprozesse, einschließlich Produktsoftware, Embedded Software, elektrische, mechanische und Hardware-Anforderungen sowie Unternehmens-IT-Entwicklung.
Die Plattform unterstützt verschiedene Lebenszyklusmanagement-Aktivitäten wie Anforderungsmanagement, Fehler- und Problemmanagement, Änderungsmanagement, Risikomanagement, Testmanagement, Konfigurationsmanagement, Qualitätsmanagement und Reporting. Die durchgängige Nachverfolgbarkeit von Anforderungen wird durch eine grafische Darstellung realisiert, die automatisch die Nachverfolgbarkeit in allen Projekten gewährleistet. Die zentrale Datenbank ermöglicht es mehreren, verteilten Beteiligten, auf einer einzigen Plattform zusammenzuarbeiten.
Die API der Software lässt sich in Drittanbieter-Tools integrieren, wie z. B. Modellierungswerkzeuge, andere RM-Werkzeuge, Prototyping-Werkzeuge, Fehlerverfolgungswerkzeuge, Testwerkzeuge, Projektmanagement-Tools, ALM- und PLM-Tools.
Preisinformationen zu Visure sind auf Anfrage erhältlich. Eine 30-tägige kostenlose Testversion ist ebenso verfügbar wie Demos und Produktdatenblätter.
Targetprocess ist ein agiles Projektmanagement-Tool, das SAFe, LeSS oder Ihr eigenes Framework nutzt, um Ihre Systeme und Strategien während des gesamten Application-Lifecycles zu unterstützen. Es wird derzeit von Chevron, Belfius, ePay und Callrail für verschiedene Produktmanagement-Initiativen eingesetzt.
Targetprocess überzeugt mit einer intuitiven und benutzerfreundlichen Oberfläche, die Workflow-Konfiguration, Aufgabenmanagement, Anforderungsmanagement und webbasierte Administration (Feldzuordnung auf Detailebene, automatische Konfliktlösung) umfasst. Sie können Reporting-Dashboards auf Portfolio-, Programm- oder Produktebene einrichten.
Targetprocess verfügt über mehr als 60 vorgefertigte Integrationen und bietet Plugins, Mashups, Webhooks, REST API und SDK, um sich mit Ihren bestehenden SDLC-Tools zu synchronisieren. Es ist sowohl als SaaS- als auch als On-Premise-Lösung erhältlich.
Targetprocess kostet ab $20 pro Benutzer und Monat. Es gibt außerdem eine kostenlose Team-Version mit unbegrenzten Benutzern.
codebeamer ist eine integrierte ALM-Plattform, die von Inland Software entwickelt wurde und sich auf die fortschrittliche Software- bzw. Produktentwicklung in sicherheitskritischen Branchen wie Medizin, Automobil und Luftfahrt spezialisiert hat.
Die zentralen Funktionen von codebeamer umfassen ALM, Anforderungsmanagement, Softwareentwicklung, Qualitäts- und Testmanagement, IT-Betrieb und DevOps, Bedarfsmanagement, Risikomanagement und Variantenmanagement.
codebeamer lässt sich in Jira, Microsoft Word, Excel, IBM Rational DOORS und vieles mehr integrieren.
codebeamer ist als On-Premises- oder Cloud-basierte SaaS-Lösung ab $125/Nutzer/Monat verfügbar. Eine kostenlose 30-Tage-Testversion ist erhältlich.
Beste ALM-Software für einfache Einrichtung und Implementierung
Micro Focus (früher HPE ALM) bietet eine Produktentwicklungs- und Problemmanagementsuite, die sie zur perfekten ALM-Lösung macht. Sie verfügen außerdem über Tools für Kundensupport und Helpdesk, Vertragsmanagement, Asset-Management, Business-Support, Projektmanagement, CRM und Servicemanagement. Micro Focus eignet sich hervorragend für Teams, die mit vielfältigen Kunden und Kontakten über ihr gesamtes Produktportfolio hinweg arbeiten.
Die umfassende Lösung für Entwicklung und Kundenservice macht Micro Focus ideal für große laufende Projekte ebenso wie für schnelle Ad-hoc-Lösungen in allen Abteilungen.
Micro Focus kann über seine REST-API mit Drittanbietertools integriert werden und bietet sofort nutzbare Integrationen mit führenden Tools wie TFS, Jira, Jenkins, Git und Visual Studio.
Die Micro Focus ALM Software kostet ab ca. $150/Monat.
Im Jahr 2018 benannte Microsoft seinen Visual Studio Team Service (VSTS) in Azure DevOps um. Ob Sie dies als ALM-Tool betrachten, hängt davon ab, wie Sie ALM definieren, aber Azure DevOps funktioniert ähnlich wie eine ALM-Lösung. Es bietet eine standardisierte Umgebung zur Verwaltung einer Softwareanwendung über ihren gesamten Lebenszyklus hinweg mit einem einheitlichen DevOps-Ansatz.
Sie können die Funktionen von Microsoft Azure DevOps weiter ausbauen, indem Sie es mit der Microsoft Power Platform verbinden. Dadurch erhalten Sie die Möglichkeit, datengesteuerte Geschäftslösungen mit Power BI, Power Apps, Power Automate und Power Virtual zu entwickeln.
Als Teil des Microsoft-Ökosystems bietet Azure DevOps Dutzende an vorgefertigten Integrationen und eine leicht zugängliche Bibliothek von Erweiterungen.
Azure kostet ab $1/Benutzer/Monat. Für bis zu 5 Benutzer ist es kostenlos.
Atlassian ist ein bekannter Name in Softwareentwicklungskreisen und richtet sich an Agile-Entwicklungsteams aller Art, von Startups bis hin zu großen Unternehmen. Es ist perfekt für Agile-ALM-Workflows und -Prozesse geeignet.
Die Atlassian-Softwaresuite für ALM kann beliebige Atlassian-Produkte enthalten, die separat verkauft werden und miteinander integriert werden können.
Dazu gehören Jira (Aufgaben- und Projektmanagement), Confluence (Zusammenarbeit), HipChat (Echtzeit-Messaging), Bitbucket und Stash (Codeverwaltung und Softwareentwicklungstools) sowie Add-ons wie Jira Service Desk (Issue-Management und Support).
Diese sind sowohl lokal als auch als SaaS verfügbar. Jira ist bekannt dafür, sich mit einer Vielzahl von Tools integrieren zu lassen, darunter Werkzeuge für Datenanalyse, Fehlerverfolgung, Projektmanagement, Ressourcenplanung und Kommunikation.
Der App-Marktplatz bietet Tausende von Apps, die sich einfach mit Jira verbinden lassen, darunter Slack, Zoom, GitHub, Zendesk und viele mehr.
Jira kostet ab $10/Monat für 1-10 Nutzer.
TeamForge ist eine traditionelle ALM-Lösung, die sich auf bimodale Entwicklung konzentriert und besonders für Unternehmen im Embedded- und/oder IoT-Bereich geeignet ist. Zu den wichtigsten Funktionen zählen Zusammenarbeit, durchgängige Rückverfolgbarkeit über verschiedene Tools hinweg, Versionskontrolle sowie Überwachungs-, Berichts- und Analysefunktionen.
Digital.ai (früher CollabNet) bietet eine Reihe von Softwarelösungen für traditionelles ALM, Versionskontrolle, agiles Management und DevOps an.
TeamForge ist deren ALM-Lösung und lässt sich vollständig mit ihren anderen Tools integrieren, falls Sie diese benötigen. CollabNet VersionOne verfügt über mehr als 80 sofort einsetzbare Integrationen mit führenden Tools wie Jira, CA Agile, ServiceNow, Microsoft TFS, HP, Salesforce, Perforce, GitHub, Jenkins (und viele weitere).
CollabNet VersionOne kostet ab $29/Monat/Nutzer.
Tuleap ist eine All-in-One Open-Source-ALM-Software, die einen offenen Rahmen für verschiedene ALM-Konfigurationen bietet. Und mit 'verschiedene Konfigurationen' meinen wir wirklich alles. Das Tool wird als 'designed to be re-designed' vermarktet, sodass Sie beliebig viele Werkzeuge integrieren können, die Sie bereits verwenden: Projektmanagement, Anforderungsmanagement, Code-Versionierung, Code-Review, CI, Testmanagement, Dokumentation, Zusammenarbeit und Nachverfolgung.
Einer der besten Aspekte von Tuleap (wie bei vielen Open-Source-Tools) ist der starke Community-Support, von dem Anwender profitieren oder zu dem sie sogar selbst beitragen können. Das Tuleap-Team erweitert diese Ressourcen zusätzlich durch eigene Webinare, Live-Schulungen, Tutorials und Q&A-Sitzungen.
Dies ist ein großartiges ALM-Tool für Teams, die viele unterschiedliche Tools nutzen und einfach einen zentralen Ort suchen, an dem sie diese integrieren können.
Tuleap lässt sich mit Jira, Jenkins und GitLab integrieren. Bezahlte Versionen von Tuleap kosten ab €5/Nutzer/Monat (~ $5.71 USD/Nutzer/Monat).
Beste ALM-Software für Risiko- & CAPA-Management
Orcanos Application Lifecycle Management ist eine sichere, robuste und einfach zu bedienende Plattform, die von Unternehmen wie GE, Medtronic, ReWalk und Zimmer für das Application Lifecycle Management (ALM) eingesetzt wird. Sie bietet ALM-Systeme sowie Tools für Forschung und Entwicklung (wie Anforderungsmanagement und Testen) an.
Das ALM-System von Orcanos stellt ein zentrales Datenrepository für Qualität und Regularien in F&E bereit, bietet durchgehende Nachverfolgbarkeit (Projektanforderungen, Testfälle, FMEA-Risikoobjekte, CAPA und Kundenbeschwerden), Dokumentenerstellung und Auswirkungsanalyse.
Orcanos bewirbt verfügbare Integrationen nicht aktiv. Dies liegt jedoch daran, dass es sich tatsächlich um ein 'All-in-One'-Tool handelt, das in vielen Fällen keine zusätzliche Software benötigt, um Aufgaben zu erledigen.
Orcanos Application Lifecycle Management kostet ab etwa $69/Nutzer/Monat.
Visure ist ein offenes ALM-Tool, das so konzipiert ist, dass es sich in jede bestehende ALM-Umgebung integrieren lässt, um verschiedenen Teams und Unternehmenskulturen in Ihrer Organisation bestmöglich entgegenzukommen.
Visure bietet eine lange Liste von Funktionen, darunter Anforderungsmanagement, Nachverfolgbarkeitsmanagement, Änderungsmanagement, Fehler- und Problemverfolgung, Kollaborationsmanagement, Versionskontrolle, Erstellung von Anforderungsberichten, Normen & Zertifizierungen, Testmanagement, Risikomanagement und Qualitätsmanagement.
Die API von Visure integriert sich mit Drittanbieter-Tools wie Modellierungswerkzeugen, anderen RM-Tools, Prototyping-Tools, Fehlerverfolgungs-Tools, Test-Tools, Projektmanagement-Tools, ALM-Tools und PLM-Tools.
Preisinformationen und Testoptionen zu Visure sind auf Anfrage erhältlich. Es werden außerdem Demos und Produktblätter angeboten.
Weitere ALM-Software
Hier sind einige zusätzliche ALM-Softwares, die es zwar nicht auf meine Shortlist geschafft haben, die aber dennoch einen Blick wert sind:
- Jama Software
E ALM-Software für Anforderungsmanagement
- Rocket Application Lifecycle Management
Am besten für integrierte Change-Management-Funktionen geeignet
- Kovair ALM Studio
E ALM-Plattform zur Automatisierung von Aufgaben-Workflows
Auswahlkriterien für ALM-Software
Bei der Auswahl der besten ALM-Software für diese Liste habe ich gängige Bedürfnisse und Herausforderungen der Käufer berücksichtigt, zum Beispiel Integrationsprobleme und die Effizienz der Teamzusammenarbeit. Zudem habe ich dieses Framework verwendet, um die Bewertung strukturiert und fair zu gestalten:
Kernfunktionalität (25% der Gesamtbewertung)
Jede Lösung musste folgende Einsatzszenarien abdecken, um berücksichtigt zu werden:
- Projektanforderungen verwalten
- Projektfortschritt verfolgen
- Teamzusammenarbeit fördern
- Workflows automatisieren
- Berichte und Analysen bereitstellen
Besondere Zusatzfunktionen (25% der Gesamtbewertung)
Zur weiteren Differenzierung habe ich auch auf spezielle Funktionen geachtet, wie zum Beispiel:
- Anpassbare Dashboards
- Integration mit Drittanbieter-Tools
- Echte Zusammenarbeit in Echtzeit
- Erweiterte Sicherheitsoptionen
- Mobile Zugänglichkeit
Benutzerfreundlichkeit (10% der Gesamtbewertung)
Um einen Eindruck der Benutzerfreundlichkeit jeder Software zu erhalten, habe ich folgende Kriterien geprüft:
- Intuitive Benutzeroberfläche
- Einfache Navigation
- Kaum Einarbeitungszeit nötig
- Konsistente Performance
- Ästhetisches Design
Onboarding (10% der Gesamtbewertung)
Für die Bewertung des Onboardings habe ich bei jeder Plattform auf Folgendes geachtet:
- Verfügbarkeit von Schulungsvideos
- Zugang zu Vorlagen
- Interaktive Produkttouren
- Reaktionsfähige Chatbots
- Regelmäßige Webinare
Kundensupport (10 % der Gesamtbewertung)
Um die Supportdienste der einzelnen Softwareanbieter zu bewerten, habe ich Folgendes berücksichtigt:
- 24/7 Verfügbarkeit
- Mehrere Supportkanäle
- Schnelle Reaktionszeiten
- Zugang zu einer Wissensdatenbank
- Individuelle Unterstützung
Preis-Leistungs-Verhältnis (10 % der Gesamtbewertung)
Um das Preis-Leistungs-Verhältnis jeder Plattform zu bewerten, habe ich Folgendes berücksichtigt:
- Wettbewerbsfähige Preise
- Flexible Tarifpläne
- Verfügbarkeit einer kostenlosen Testphase
- Funktionsumfang im Verhältnis zu den Kosten
- Rabatte für Jahresabonnements
Kundenbewertungen (10 % der Gesamtbewertung)
Um einen Eindruck von der allgemeinen Kundenzufriedenheit zu erhalten, habe ich bei der Lektüre von Kundenrezensionen Folgendes beachtet:
- Allgemeine Zufriedenheitswerte
- Häufig genannte Probleme
- Lob für bestimmte Funktionen
- Feedback zum Kundenservice
- Häufigkeit von Updates und Verbesserungen
Wie wählt man ALM-Software aus?
Es ist leicht, sich in langen Funktionslisten und komplexen Preismodellen zu verlieren. Damit Sie während Ihres individuellen Softwareauswahlprozesses den Überblick behalten, finden Sie hier eine Checkliste mit wichtigen Faktoren, die Sie berücksichtigen sollten:
| Faktor | Worauf achten |
|---|---|
| Skalierbarkeit | Wächst die Software mit Ihrem Team? Stellen Sie sicher, dass sie eine höhere Anzahl von Nutzern und mehr Daten ohne Leistungseinbußen bewältigt. |
| Integrationen | Lässt sie sich mit Ihren bestehenden Tools verbinden? Prüfen Sie die Kompatibilität mit wesentlicher Software wie Jira, Slack oder GitHub. |
| Anpassbarkeit | Können Sie sie an Ihre Arbeitsabläufe anpassen? Suchen Sie nach konfigurierbaren Dashboards, Workflows und Berichten, die Ihren Bedürfnissen entsprechen. |
| Benutzerfreundlichkeit | Ist sie für Ihr Team einfach zu bedienen? Vermeiden Sie Tools mit steiler Lernkurve oder unübersichtlichen Oberflächen, die die Produktivität ausbremsen. |
| Implementierung und Einführung | Wie schnell können Sie starten? Berücksichtigen Sie Zeit- und Ressourcenaufwand für Einrichtung und Schulung und suchen Sie nach Tools, die geführte Onboarding-Sitzungen bieten. |
| Kosten | Passt es in Ihr Budget? Vergleichen Sie Preispläne und achten Sie auf versteckte Gebühren. Berücksichtigen Sie den langfristigen Wert im Verhältnis zu den Einstiegskosten. |
| Sicherheitsvorkehrungen | Wie sicher sind Ihre Daten? Achten Sie darauf, dass die Software branchenspezifische Standards einhält und Verschlüsselung, Zugriffskontrollen sowie regelmäßige Audits bietet. |
Was ist ALM-Software?
ALM-Software ist ein Tool, das dabei hilft, den gesamten Lebenszyklus von Softwareentwicklungsprojekten – von der Planung bis zum Deployment – zu verwalten. Fachkräfte wie Projektmanager, Entwickler und IT-Teams nutzen diese Tools, um die Zusammenarbeit und Effizienz zu verbessern. Funktionen wie Projektverfolgung, Teamzusammenarbeit und Berichterstattung unterstützen bessere Entscheidungsfindung und Koordination. Insgesamt helfen diese Tools Teams, qualitativ hochwertige Software termingerecht und innerhalb des Budgets zu liefern.
Funktionen
Achten Sie bei der Auswahl von ALM-Software auf folgende Schlüsselfunktionen:
- Projektverfolgung: Ermöglicht Teams die Überwachung von Fortschritten und Fristen, um eine termingerechte Lieferung der Projekte sicherzustellen.
- Teamzusammenarbeit: Erleichtert die Kommunikation und Koordination zwischen Teammitgliedern, um die Produktivität zu steigern.
- Workflow-Automatisierung: Automatisiert wiederkehrende Aufgaben, spart Zeit und reduziert manuelle Fehler.
- Anpassbare Dashboards: Bietet individuelle Ansichten und Berichte, die auf die spezifischen Anforderungen und Vorlieben von Projekten zugeschnitten sind.
- Integrationsmöglichkeiten: Verbindet sich nahtlos mit anderen Tools wie Jira, Slack oder anderer ALM-Testsoftware für erweiterte Funktionen.
- Sicherheitsmaßnahmen: Stellt den Datenschutz durch Verschlüsselung, Zugriffskontrollen und regelmäßige Audits sicher.
- Berichtswesen und Analysen: Bietet Einblicke in die Projektleistung und unterstützt fundierte Entscheidungen.
- Benutzerfreundliche Oberfläche: Ermöglicht es Teams, die Software einfach zu bedienen, ohne umfangreiche Schulungen zu benötigen.
- Skalierbarkeit: Unterstützt wachsende Teams und Projekte, ohne Kompromisse bei der Leistung einzugehen.
- Mobile Zugänglichkeit: Ermöglicht den Zugriff auf Projektinformationen unterwegs über mobile Geräte.
Vorteile
Die Einführung von ALM-Software bringt zahlreiche Vorteile für Ihr Team und Ihr Unternehmen. Nachfolgend einige Highlights, auf die Sie sich freuen können:
- Verbesserte Zusammenarbeit: Stärkt die Teamarbeit durch Tools für effektive Kommunikation und Koordination.
- Höhere Effizienz: Automatisiert Arbeitsabläufe und reduziert manuelle Fehler, was Zeit und Ressourcen spart.
- Bessere Projekttransparenz: Bietet Echtzeitverfolgung und Berichterstattung, sodass alle über Projektstatus und Fortschritte informiert bleiben.
- Verbesserte Entscheidungsfindung: Stellt Analysen und Einblicke bereit, die bei fundierten Entscheidungen und Anpassungen helfen.
- Skalierbarkeit: Unterstützt das Wachstum Ihres Teams und Ihrer Projekte ohne Leistungsprobleme und erfüllt zukünftige Anforderungen.
- Datensicherheit: Schützt sensible Informationen durch Verschlüsselung und Zugriffskontrollen und gewährleistet die Einhaltung von Branchenstandards.
- Flexibilität: Ermöglicht die Anpassung von Dashboards und Berichten an projektspezifische Anforderungen und die Anpassung an verschiedene Arbeitsabläufe.
Kosten & Preise
Die Auswahl von ALM-Software setzt ein Verständnis der verschiedenen Preismodelle und angebotenen Pläne voraus. Die Kosten variieren je nach Funktionsumfang, Teamgröße, Zusatzoptionen und weiteren Faktoren. Die folgende Tabelle fasst gängige Tarife, deren Durchschnittspreise und typische Funktionen von ALM-Softwarelösungen zusammen:
Tarifvergleichstabelle für ALM-Software
| Tarifart | Durchschnittspreis | Typische Funktionen |
|---|---|---|
| Kostenloser Tarif | $0 | Grundlegende Projektverfolgung, eingeschränkte Integrationen und Community-Support. |
| Persönlicher Tarif | $5-$25/user/month | Projektverfolgung, Teamwerkzeuge für Zusammenarbeit und Basis-Reporting sowie Analysen. |
| Business-Tarif | $30-$60/user/month | Erweiterte Berichte, Workflow-Automatisierung, anpassbare Dashboards und Support. |
| Enterprise-Tarif | $70-$150/user/month | Vollständige Integrationen, erhöhte Sicherheit, dedizierter Support und Skalierbarkeitsoptionen. |
ALM-Software FAQs
Hier finden Sie Antworten auf häufig gestellte Fragen zu ALM-Software:rnrn
Was ist der Unterschied zwischen ALM- und PLM-Software?
ALM (Application Lifecycle Management) konzentriert sich auf die Verwaltung des Lebenszyklus von Softwareanwendungen, von der Entwicklung bis zur Bereitstellung. PLM (Product Lifecycle Management) befasst sich mit dem gesamten Lebenszyklus eines physischen Produkts, von der Konstruktion bis zur Entsorgung. Wenn Sie Softwareprojekte managen, ist ALM das passende Werkzeug. PLM eignet sich besser für Unternehmen, die greifbare Produkte wie Elektronik oder Maschinen herstellen.
Kann ALM-Software mit anderen Tools integriert werden?
Ja, die meisten ALM-Softwares lassen sich mit anderen Tools integrieren. Häufige Integrationen umfassen Projektmanagement-Tools wie Jira, Kommunikationsplattformen wie Slack und Versionsverwaltungssysteme wie GitHub. Überprüfen Sie die Dokumentation oder den Support der jeweiligen ALM-Software, um sicherzustellen, dass sie mit Ihren bestehenden Tools kompatibel ist und so reibungslosere Workflows ermöglicht.
Muss mein Team geschult werden, um ALM-Software zu nutzen?
Ja, eine Schulung ist für den effektiven Einsatz von ALM-Software unerlässlich. So wird sichergestellt, dass Ihr Team die Funktionen versteht und das Tool in ihre Arbeitsabläufe integrieren kann. Viele Anbieter stellen Schulungsressourcen wie Videos, Webinare und interaktive Touren zur Verfügung. Zeit in die Schulung zu investieren, kann zu einer besseren Akzeptanz und zu verbesserten Projektergebnissen führen.
Wie kann ich beurteilen, ob unser Team wirklich ALM-Software benötigt?
Wenn Sie über den Einsatz von ALM-Software nachdenken, sollten Sie sich fragen, ob Ihr Team mit isolierten Prozessen, unklarer Rückverfolgbarkeit oder manuellen Übergaben zwischen Entwicklung, Qualitätssicherung und Betrieb zu kämpfen hat. Wenn es zu Verzögerungen kommt, weil Anforderungen nicht nachverfolgt wurden oder Fehler durchgeschlüpft sind, könnte ALM helfen. Es geht weniger um das u0022ob notwendigu0022, sondern vielmehr darum, ob das Tool Ihrem Team hilft, Komplexität und Wachstum besser zu steuern.
Wie es weitergeht:
Wenn Sie gerade auf der Suche nach ALM-Software sind, kontaktieren Sie einen SoftwareSelect-Berater für kostenlose Empfehlungen.
Sie füllen ein Formular aus und führen ein kurzes Gespräch, in dem Ihre Anforderungen besprochen werden. Anschließend erhalten Sie eine engere Auswahl an geeigneter Software. Sie werden sogar während des gesamten Kaufprozesses unterstützt, einschließlich Preisverhandlungen.
